Documentation for ATIS-Draft-03-00-79

Simple Type: SplitReason

[Table of contents]

Super-types: None
Sub-types: None
Name SplitReason
Used by (from the same schema document) Complex Type PedigreeList
Content
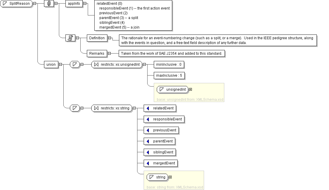
  • Union of following types:
    • Locally defined type:
      • Base XSD Type: unsignedInt
      • 0 <= value <= 5
    • Locally defined type:
      • Base XSD Type: string
      • value comes from list: {'relatedEvent'|'responsibleEvent'|'previousEvent'|'parentEvent'|'siblingEvent'|'mergedEvent'}
Documentation <Definition> The rationale for an event-numbering change (such as a split, or a merge). Used in the IEEE pedigree structure, along with the events in question, and a free-text field description of any further data.</Definition> <Remarks> Taken from the work of SAE J2354 and added to this standard.</Remarks>
Application Data relatedEvent (0) responsibleEvent (1) -- the first action event previousEvent (2) parentEvent (3) -- a split siblingEvent (4) mergedEvent (5) -- a join
Diagram
Schema Component Representation
<xs:simpleType name="SplitReason">
<xs:union>
<xs:simpleType>
<xs:restriction base=" xs:unsignedInt ">
<xs:minInclusive value="0"/>
<xs:maxInclusive value="5"/>
</xs:restriction>
</xs:simpleType>
<xs:simpleType>
<xs:restriction base=" xs:string ">
<xs:enumeration value="relatedEvent"/>
<xs:enumeration value="responsibleEvent"/>
<xs:enumeration value="previousEvent"/>
<xs:enumeration value="parentEvent"/>
<xs:enumeration value="siblingEvent"/>
<xs:enumeration value="mergedEvent"/>
</xs:restriction>
</xs:simpleType>
</xs:union>
</xs:simpleType>