Documentation for ATIS-Draft-03-00-79

Complex Type: Geometry

[Table of contents]

Super-types: None
Sub-types: None
Name Geometry
Used by (from the same schema document) Complex Type LocationReference
Abstract no
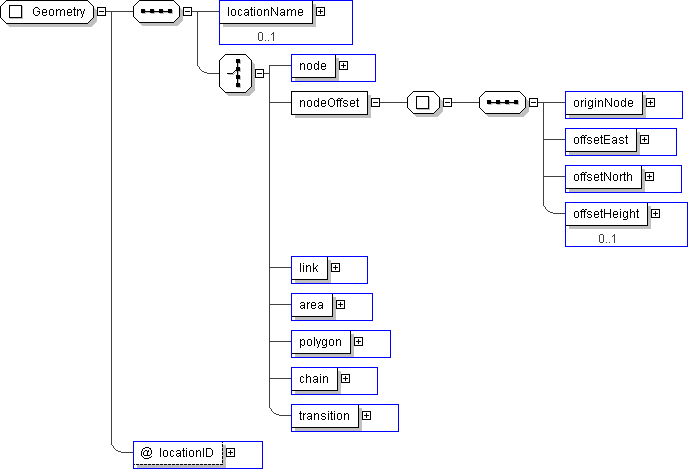
XML Instance Representation
<...
locationID=" String-index64 [0..1]">
<locationName> Text-name255 </locationName> [0..1]
Start Choice [1]
<node> GeoLocation </node> [1]
<nodeOffset> [1]
<originNode> GeoLocation </originNode> [1]
<offsetEast> Distance </offsetEast> [1]
<offsetNorth> Distance </offsetNorth> [1]
<offsetHeight> Height </offsetHeight> [0..1]
</nodeOffset>
<link> GeoLocationLink </link> [1]
<area> IdType </area> [1]
<polygon> Polygon </polygon> [1]
<chain> Chain </chain> [1]
<transition> Transition </transition> [1]
End Choice
</...>
Diagram
h-1187766196 h-542031743 h-542031743 h1439634298 h1439634298 h-366201364 h743390235 h-339103814 h332351765 h-1124727460 h747972506 h-568134375
Schema Component Representation
<xs:complexType name="Geometry">
<xs:sequence>
<xs:element name="locationName" type=" Text-name255 " minOccurs="0"/>
<xs:choice>
<xs:element name="node" type=" GeoLocation "/>
<xs:element name="nodeOffset">
<xs:complexType>
<xs:sequence>
<xs:element name="originNode" type=" GeoLocation "/>
<xs:element name="offsetEast" type=" Distance "/>
<xs:element name="offsetNorth" type=" Distance "/>
<xs:element name="offsetHeight" type=" Height " minOccurs="0"/>
</xs:sequence>
</xs:complexType>
</xs:element>
<xs:element name="link" type=" GeoLocationLink "/>
<xs:element name="area" type=" IdType "/>
<xs:element name="polygon" type=" Polygon "/>
<xs:element name="chain" type=" Chain "/>
<xs:element name="transition" type=" Transition "/>
</xs:choice>
</xs:sequence>
<xs:attribute name="locationID" type=" String-index64 "/>
</xs:complexType>