Documentation for ATIS-Draft-03-00-79

Simple Type: IntersectionType

[Table of contents]

Super-types: None
Sub-types: None
Name IntersectionType
Used by (from the same schema document) Complex Type CrossStreetsLink , Complex Type CrossStreetsLink , Complex Type CrossStreetsPoint
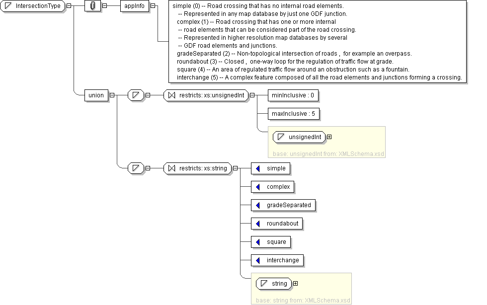
Content
  • Union of following types:
    • Locally defined type:
      • Base XSD Type: unsignedInt
      • 0 <= value <= 5
    • Locally defined type:
      • Base XSD Type: string
      • value comes from list: {'simple'|'complex'|'gradeSeparated'|'roundabout'|'square'|'interchange'}
Application Data simple (0) -- Road crossing that has no internal road elements. -- Represented in any map database by just one GDF junction. complex (1) -- Road crossing that has one or more internal -- road elements that can be considered part of the road crossing. -- Represented in higher resolution map databases by several -- GDF road elements and junctions. gradeSeparated (2) -- Non-topological intersection of roads , for example an overpass. roundabout (3) -- Closed , one-way loop for the regulation of traffic flow at grade. square (4) -- An area of regulated traffic flow around an obstruction such as a fountain. interchange (5) -- A complex feature composed of all the road elements and junctions forming a crossing.
Diagram
Schema Component Representation
<xs:simpleType name="IntersectionType">
<xs:union>
<xs:simpleType>
<xs:restriction base=" xs:unsignedInt ">
<xs:minInclusive value="0"/>
<xs:maxInclusive value="5"/>
</xs:restriction>
</xs:simpleType>
<xs:simpleType>
<xs:restriction base=" xs:string ">
<xs:enumeration value="simple"/>
<xs:enumeration value="complex"/>
<xs:enumeration value="gradeSeparated"/>
<xs:enumeration value="roundabout"/>
<xs:enumeration value="square"/>
<xs:enumeration value="interchange"/>
</xs:restriction>
</xs:simpleType>
</xs:union>
</xs:simpleType>