Documentation for ATIS-Draft-03-00-79

Simple Type: LinkType

[Table of contents]

Super-types: None
Sub-types: None
Name LinkType
Used by (from the same schema document) Complex Type LinkLocation
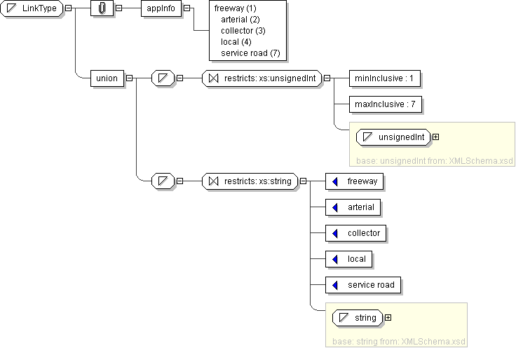
Content
  • Union of following types:
    • Locally defined type:
      • Base XSD Type: unsignedInt
      • 1 <= value <= 7
    • Locally defined type:
      • Base XSD Type: string
      • value comes from list: {'freeway'|'arterial'|'collector'|'local'|'service road'}
Application Data freeway (1) arterial (2) collector (3) local (4) service road (7)
Diagram
Schema Component Representation
<xs:simpleType name="LinkType">
<xs:union>
<xs:simpleType>
<xs:restriction base=" xs:unsignedInt ">
<xs:minInclusive value="1"/>
<xs:maxInclusive value="7"/>
</xs:restriction>
</xs:simpleType>
<xs:simpleType>
<xs:restriction base=" xs:string ">
<xs:enumeration value="freeway"/>
<xs:enumeration value="arterial"/>
<xs:enumeration value="collector"/>
<xs:enumeration value="local"/>
<xs:enumeration value="service road"/>
</xs:restriction>
</xs:simpleType>
</xs:union>
</xs:simpleType>