Documentation for ATIS-Draft-03-00-79

Simple Type: EssSurfaceBlackIceSignal

[Table of contents]

Super-types: None
Sub-types: None
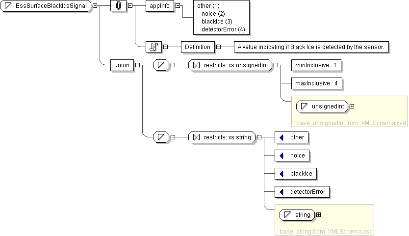
Name EssSurfaceBlackIceSignal
Content
  • Union of following types:
    • Locally defined type:
      • Base XSD Type: unsignedInt
      • 1 <= value <= 4
    • Locally defined type:
      • Base XSD Type: string
      • value comes from list: {'other'|'noIce'|'blackIce'|'detectorError'}
Documentation <Definition> A value indicating if Black Ice is detected by the sensor.</Definition>
Application Data other (1) noIce (2) blackIce (3) detectorError (4)
Diagram
Schema Component Representation
<xs:simpleType name="EssSurfaceBlackIceSignal">
<xs:union>
<xs:simpleType>
<xs:restriction base=" xs:unsignedInt ">
<xs:minInclusive value="1"/>
<xs:maxInclusive value="4"/>
</xs:restriction>
</xs:simpleType>
<xs:simpleType>
<xs:restriction base=" xs:string ">
<xs:enumeration value="other"/>
<xs:enumeration value="noIce"/>
<xs:enumeration value="blackIce"/>
<xs:enumeration value="detectorError"/>
</xs:restriction>
</xs:simpleType>
</xs:union>
</xs:simpleType>