Documentation for ATIS-Draft-03-00-79

Simple Type: CC-MsgResponse

[Table of contents]

Super-types: None
Sub-types: None
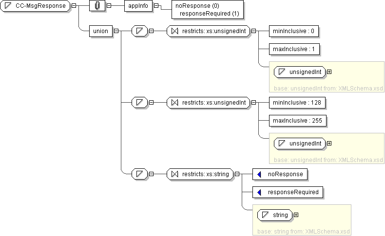
Name CC-MsgResponse
Used by (from the same schema document) Complex Type CCActivateScheduleAdherence
Content
  • Union of following types:
    • Locally defined type:
      • Base XSD Type: unsignedInt
      • 0 <= value <= 1
    • Locally defined type:
      • Base XSD Type: unsignedInt
      • 128 <= value <= 255
    • Locally defined type:
      • Base XSD Type: string
      • value comes from list: {'noResponse'|'responseRequired'}
Application Data noResponse (0) responseRequired (1)
Diagram
Schema Component Representation
<xs:simpleType name="CC-MsgResponse">
<xs:union>
<xs:simpleType>
<xs:restriction base=" xs:unsignedInt ">
<xs:minInclusive value="0"/>
<xs:maxInclusive value="1"/>
</xs:restriction>
</xs:simpleType>
<xs:simpleType>
<xs:restriction base=" xs:unsignedInt ">
<xs:minInclusive value="128"/>
<xs:maxInclusive value="255"/>
</xs:restriction>
</xs:simpleType>
<xs:simpleType>
<xs:restriction base=" xs:string ">
<xs:enumeration value="noResponse"/>
<xs:enumeration value="responseRequired"/>
</xs:restriction>
</xs:simpleType>
</xs:union>
</xs:simpleType>