Documentation for ATIS-Draft-03-00-79

Simple Type: FC-VehicleType

[Table of contents]

Super-types: None
Sub-types: None
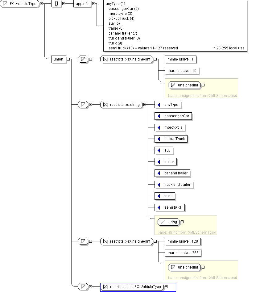
Name FC-VehicleType
Used by (from the same schema document) Complex Type FCFarePolicyRecord
Content
  • Union of following types:
    • Locally defined type:
      • Base XSD Type: unsignedInt
      • 1 <= value <= 10
    • Locally defined type:
      • Base XSD Type: string
      • value comes from list: {'anyType'|'passengerCar'|'morotcycle'|'pickupTruck'|'suv'|'trailer'|'car and trailer'|'truck and trailer'|'truck'|'semi truck'}
    • Locally defined type:
      • Base XSD Type: unsignedInt
      • 128 <= value <= 255
    • Locally defined type:
      • Base XSD Type: string
      • value comes from list: {'insert-local-values-here'}
Application Data anyType (1) passengerCar (2) morotcycle (3) pickupTruck (4) suv (5) trailer (6) car and trailer (7) truck and trailer (8) truck (9) semi truck (10) -- values 11-127 reserved 128-255 local use
Diagram
h-1264718085
Schema Component Representation
<xs:simpleType name="FC-VehicleType">
<xs:union>
<xs:simpleType>
<xs:restriction base=" xs:unsignedInt ">
<xs:minInclusive value="1"/>
<xs:maxInclusive value="10"/>
</xs:restriction>
</xs:simpleType>
<xs:simpleType>
<xs:restriction base=" xs:string ">
<xs:enumeration value="anyType"/>
<xs:enumeration value="passengerCar"/>
<xs:enumeration value="morotcycle"/>
<xs:enumeration value="pickupTruck"/>
<xs:enumeration value="suv"/>
<xs:enumeration value="trailer"/>
<xs:enumeration value="car and trailer"/>
<xs:enumeration value="truck and trailer"/>
<xs:enumeration value="truck"/>
<xs:enumeration value="semi truck"/>
</xs:restriction>
</xs:simpleType>
<xs:simpleType>
<xs:restriction base=" xs:unsignedInt ">
<xs:minInclusive value="128"/>
<xs:maxInclusive value="255"/>
</xs:restriction>
</xs:simpleType>
<xs:simpleType>
<xs:restriction base=" local:FC-VehicleType "/>
</xs:simpleType>
</xs:union>
</xs:simpleType>