Documentation for ATIS-Draft-03-00-79

Simple Type: PI-ParkingType

[Table of contents]

Super-types: None
Sub-types: None
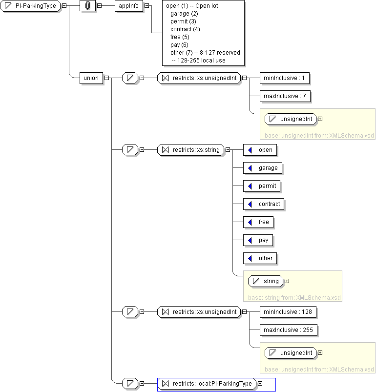
Name PI-ParkingType
Content
  • Union of following types:
    • Locally defined type:
      • Base XSD Type: unsignedInt
      • 1 <= value <= 7
    • Locally defined type:
      • Base XSD Type: string
      • value comes from list: {'open'|'garage'|'permit'|'contract'|'free'|'pay'|'other'}
    • Locally defined type:
      • Base XSD Type: unsignedInt
      • 128 <= value <= 255
    • Locally defined type:
      • Base XSD Type: string
      • value comes from list: {'insert-local-values-here'}
Application Data open (1) -- Open lot garage (2) permit (3) contract (4) free (5) pay (6) other (7) -- 8-127 reserved -- 128-255 local use
Diagram
h-1422789437
Schema Component Representation
<xs:simpleType name="PI-ParkingType">
<xs:union>
<xs:simpleType>
<xs:restriction base=" xs:unsignedInt ">
<xs:minInclusive value="1"/>
<xs:maxInclusive value="7"/>
</xs:restriction>
</xs:simpleType>
<xs:simpleType>
<xs:restriction base=" xs:string ">
<xs:enumeration value="open"/>
<xs:enumeration value="garage"/>
<xs:enumeration value="permit"/>
<xs:enumeration value="contract"/>
<xs:enumeration value="free"/>
<xs:enumeration value="pay"/>
<xs:enumeration value="other"/>
</xs:restriction>
</xs:simpleType>
<xs:simpleType>
<xs:restriction base=" xs:unsignedInt ">
<xs:minInclusive value="128"/>
<xs:maxInclusive value="255"/>
</xs:restriction>
</xs:simpleType>
<xs:simpleType>
<xs:restriction base=" local:PI-ParkingType "/>
</xs:simpleType>
</xs:union>
</xs:simpleType>