Documentation for ATIS-Draft-03-00-79

Simple Type: FC-ParkingCostType

[Table of contents]

Super-types: None
Sub-types: None
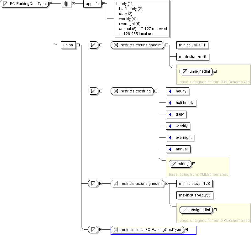
Name FC-ParkingCostType
Used by (from the same schema document) Complex Type FCFarePolicyRecord
Content
  • Union of following types:
    • Locally defined type:
      • Base XSD Type: unsignedInt
      • 1 <= value <= 6
    • Locally defined type:
      • Base XSD Type: string
      • value comes from list: {'hourly'|'half hourly'|'daily'|'weekly'|'overnight'|'annual'}
    • Locally defined type:
      • Base XSD Type: unsignedInt
      • 128 <= value <= 255
    • Locally defined type:
      • Base XSD Type: string
      • value comes from list: {'insert-local-values-here'}
Application Data hourly (1) half hourly (2) daily (3) weekly (4) overnight (5) annual (6) -- 7-127 reserved -- 128-255 local use
Diagram
h-1588759436
Schema Component Representation
<xs:simpleType name="FC-ParkingCostType">
<xs:union>
<xs:simpleType>
<xs:restriction base=" xs:unsignedInt ">
<xs:minInclusive value="1"/>
<xs:maxInclusive value="6"/>
</xs:restriction>
</xs:simpleType>
<xs:simpleType>
<xs:restriction base=" xs:string ">
<xs:enumeration value="hourly"/>
<xs:enumeration value="half hourly"/>
<xs:enumeration value="daily"/>
<xs:enumeration value="weekly"/>
<xs:enumeration value="overnight"/>
<xs:enumeration value="annual"/>
</xs:restriction>
</xs:simpleType>
<xs:simpleType>
<xs:restriction base=" xs:unsignedInt ">
<xs:minInclusive value="128"/>
<xs:maxInclusive value="255"/>
</xs:restriction>
</xs:simpleType>
<xs:simpleType>
<xs:restriction base=" local:FC-ParkingCostType "/>
</xs:simpleType>
</xs:union>
</xs:simpleType>