Documentation for ATIS-Draft-03-00-79

Simple Type: FC-MonetaryInstrType

[Table of contents]

Super-types: None
Sub-types: None
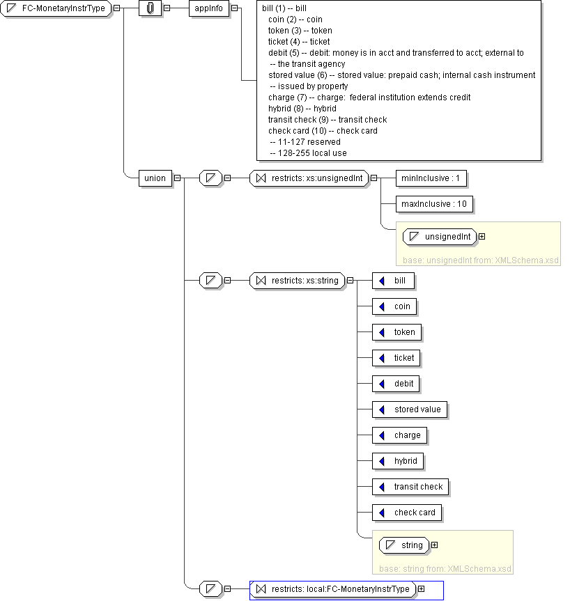
Name FC-MonetaryInstrType
Used by (from the same schema document) Complex Type FCFarePolicyRecord , Complex Type FCFareRecord , Complex Type PITripRequestFareConstraints
Content
  • Union of following types:
    • Locally defined type:
      • Base XSD Type: unsignedInt
      • 1 <= value <= 10
    • Locally defined type:
      • Base XSD Type: string
      • value comes from list: {'bill'|'coin'|'token'|'ticket'|'debit'|'stored value'|'charge'|'hybrid'|'transit check'|'check card'}
    • Locally defined type:
      • Base XSD Type: string
      • value comes from list: {'insert-local-values-here'}
Application Data bill (1) -- bill coin (2) -- coin token (3) -- token ticket (4) -- ticket debit (5) -- debit: money is in acct and transferred to acct; external to -- the transit agency stored value (6) -- stored value: prepaid cash; internal cash instrument -- issued by property charge (7) -- charge: federal institution extends credit hybrid (8) -- hybrid transit check (9) -- transit check check card (10) -- check card -- 11-127 reserved -- 128-255 local use
Diagram
h-171757138
Schema Component Representation
<xs:simpleType name="FC-MonetaryInstrType">
<xs:union>
<xs:simpleType>
<xs:restriction base=" xs:unsignedInt ">
<xs:minInclusive value="1"/>
<xs:maxInclusive value="10"/>
</xs:restriction>
</xs:simpleType>
<xs:simpleType>
<xs:restriction base=" xs:string ">
<xs:enumeration value="bill"/>
<xs:enumeration value="coin"/>
<xs:enumeration value="token"/>
<xs:enumeration value="ticket"/>
<xs:enumeration value="debit"/>
<xs:enumeration value="stored value"/>
<xs:enumeration value="charge"/>
<xs:enumeration value="hybrid"/>
<xs:enumeration value="transit check"/>
<xs:enumeration value="check card"/>
</xs:restriction>
</xs:simpleType>
<xs:simpleType>
<xs:restriction base=" local:FC-MonetaryInstrType "/>
</xs:simpleType>
</xs:union>
</xs:simpleType>