Documentation for ATIS-Draft-03-00-79

Simple Type: PI-LostItemDisposition

[Table of contents]

Super-types: None
Sub-types: None
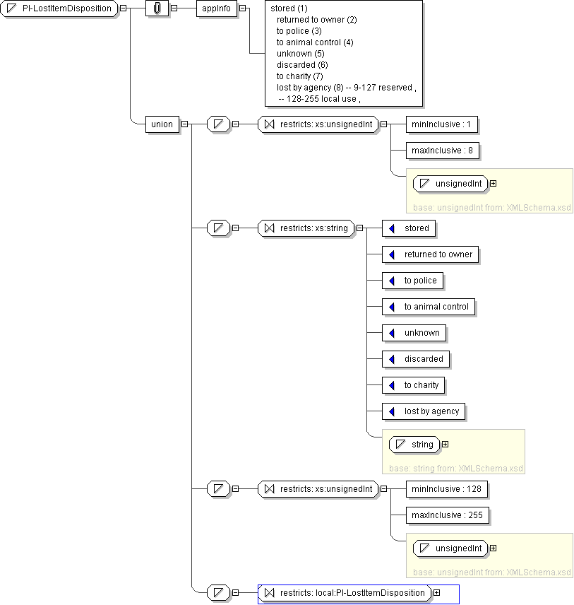
Name PI-LostItemDisposition
Used by (from the same schema document) Complex Type PIFoundItem , Complex Type PILostItem
Content
  • Union of following types:
    • Locally defined type:
      • Base XSD Type: unsignedInt
      • 1 <= value <= 8
    • Locally defined type:
      • Base XSD Type: string
      • value comes from list: {'stored'|'returned to owner'|'to police'|'to animal control'|'unknown'|'discarded'|'to charity'|'lost by agency'}
    • Locally defined type:
      • Base XSD Type: unsignedInt
      • 128 <= value <= 255
    • Locally defined type:
      • Base XSD Type: string
      • value comes from list: {'insert-local-values-here'}
Application Data stored (1) returned to owner (2) to police (3) to animal control (4) unknown (5) discarded (6) to charity (7) lost by agency (8) -- 9-127 reserved , -- 128-255 local use ,
Diagram
h-1773658223
Schema Component Representation
<xs:simpleType name="PI-LostItemDisposition">
<xs:union>
<xs:simpleType>
<xs:restriction base=" xs:unsignedInt ">
<xs:minInclusive value="1"/>
<xs:maxInclusive value="8"/>
</xs:restriction>
</xs:simpleType>
<xs:simpleType>
<xs:restriction base=" xs:string ">
<xs:enumeration value="stored"/>
<xs:enumeration value="returned to owner"/>
<xs:enumeration value="to police"/>
<xs:enumeration value="to animal control"/>
<xs:enumeration value="unknown"/>
<xs:enumeration value="discarded"/>
<xs:enumeration value="to charity"/>
<xs:enumeration value="lost by agency"/>
</xs:restriction>
</xs:simpleType>
<xs:simpleType>
<xs:restriction base=" xs:unsignedInt ">
<xs:minInclusive value="128"/>
<xs:maxInclusive value="255"/>
</xs:restriction>
</xs:simpleType>
<xs:simpleType>
<xs:restriction base=" local:PI-LostItemDisposition "/>
</xs:simpleType>
</xs:union>
</xs:simpleType>