Documentation for ATIS-Draft-03-00-79

Simple Type: PI-InformationType

[Table of contents]

Super-types: None
Sub-types: None
Name PI-InformationType
Used by (from the same schema document) Complex Type PIAmenity
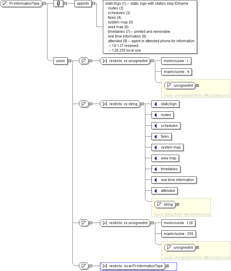
Content
  • Union of following types:
    • Locally defined type:
      • Base XSD Type: unsignedInt
      • 1 <= value <= 9
    • Locally defined type:
      • Base XSD Type: string
      • value comes from list: {'staticSign'|'routes'|'schedules'|'fares'|'system map'|'area map'|'timetables'|'real time information'|'attended'}
    • Locally defined type:
      • Base XSD Type: unsignedInt
      • 128 <= value <= 255
    • Locally defined type:
      • Base XSD Type: string
      • value comes from list: {'insert-local-values-here'}
Application Data staticSign (1) -- static sign with station stop ID/name routes (2) schedules (3) fares (4) system map (5) area map (6) timetables (7) -- printed and removable real time information (8) attended (9) -- agent or attended phone for information -- 10-127 reserved -- 128-255 local use
Diagram
h-1835820105
Schema Component Representation
<xs:simpleType name="PI-InformationType">
<xs:union>
<xs:simpleType>
<xs:restriction base=" xs:unsignedInt ">
<xs:minInclusive value="1"/>
<xs:maxInclusive value="9"/>
</xs:restriction>
</xs:simpleType>
<xs:simpleType>
<xs:restriction base=" xs:string ">
<xs:enumeration value="staticSign"/>
<xs:enumeration value="routes"/>
<xs:enumeration value="schedules"/>
<xs:enumeration value="fares"/>
<xs:enumeration value="system map"/>
<xs:enumeration value="area map"/>
<xs:enumeration value="timetables"/>
<xs:enumeration value="real time information"/>
<xs:enumeration value="attended"/>
</xs:restriction>
</xs:simpleType>
<xs:simpleType>
<xs:restriction base=" xs:unsignedInt ">
<xs:minInclusive value="128"/>
<xs:maxInclusive value="255"/>
</xs:restriction>
</xs:simpleType>
<xs:simpleType>
<xs:restriction base=" local:PI-InformationType "/>
</xs:simpleType>
</xs:union>
</xs:simpleType>