Documentation for ATIS-Draft-03-00-79

Simple Type: CPT-LoadStopReason

[Table of contents]

Super-types: None
Sub-types: None
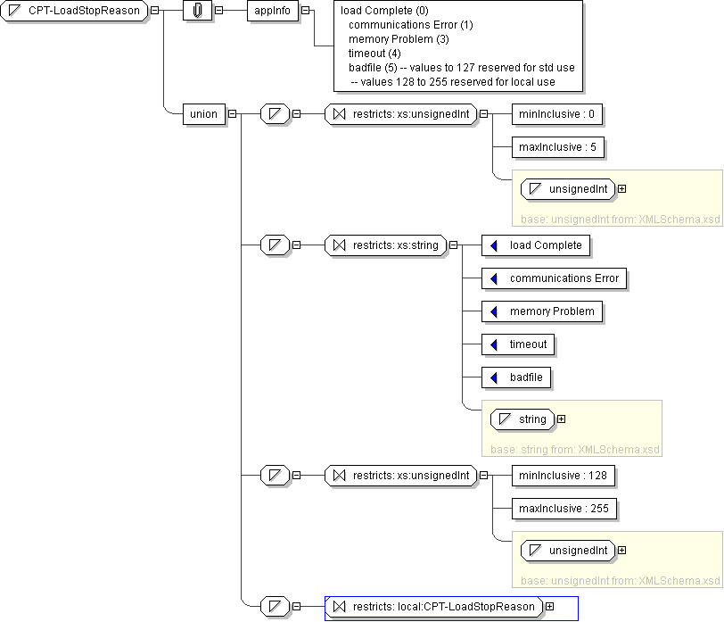
Name CPT-LoadStopReason
Used by (from the same schema document) Complex Type CptBadLoadRequest , Complex Type CptLoadControl
Content
  • Union of following types:
    • Locally defined type:
      • Base XSD Type: unsignedInt
      • 0 <= value <= 5
    • Locally defined type:
      • Base XSD Type: string
      • value comes from list: {'load Complete'|'communications Error'|'memory Problem'|'timeout'|'badfile'}
    • Locally defined type:
      • Base XSD Type: unsignedInt
      • 128 <= value <= 255
    • Locally defined type:
      • Base XSD Type: string
      • value comes from list: {'insert-local-values-here'}
Application Data load Complete (0) communications Error (1) memory Problem (3) timeout (4) badfile (5) -- values to 127 reserved for std use -- values 128 to 255 reserved for local use
Diagram
h-1836714825
Schema Component Representation
<xs:simpleType name="CPT-LoadStopReason">
<xs:union>
<xs:simpleType>
<xs:restriction base=" xs:unsignedInt ">
<xs:minInclusive value="0"/>
<xs:maxInclusive value="5"/>
</xs:restriction>
</xs:simpleType>
<xs:simpleType>
<xs:restriction base=" xs:string ">
<xs:enumeration value="load Complete"/>
<xs:enumeration value="communications Error"/>
<xs:enumeration value="memory Problem"/>
<xs:enumeration value="timeout"/>
<xs:enumeration value="badfile"/>
</xs:restriction>
</xs:simpleType>
<xs:simpleType>
<xs:restriction base=" xs:unsignedInt ">
<xs:minInclusive value="128"/>
<xs:maxInclusive value="255"/>
</xs:restriction>
</xs:simpleType>
<xs:simpleType>
<xs:restriction base=" local:CPT-LoadStopReason "/>
</xs:simpleType>
</xs:union>
</xs:simpleType>