Documentation for ATIS-Draft-03-00-79

Simple Type: IM-OperatorInjured

[Table of contents]

Super-types: None
Sub-types: None
Name IM-OperatorInjured
Used by (from the same schema document) Complex Type IMPTVehicleInvolved
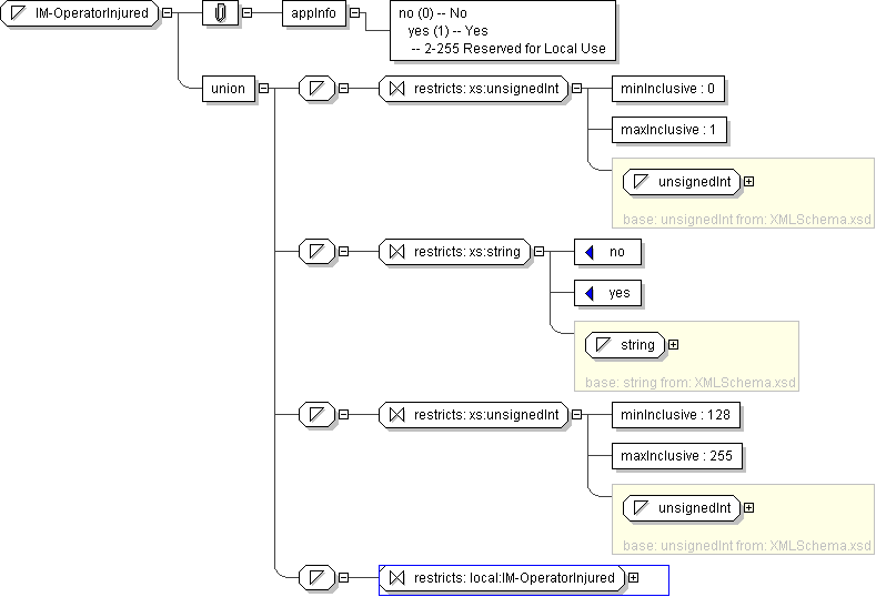
Content
  • Union of following types:
    • Locally defined type:
      • Base XSD Type: unsignedInt
      • 0 <= value <= 1
    • Locally defined type:
      • Base XSD Type: string
      • value comes from list: {'no'|'yes'}
    • Locally defined type:
      • Base XSD Type: unsignedInt
      • 128 <= value <= 255
    • Locally defined type:
      • Base XSD Type: string
      • value comes from list: {'insert-local-values-here'}
Application Data no (0) -- No yes (1) -- Yes -- 2-255 Reserved for Local Use
Diagram
h-187165063
Schema Component Representation
<xs:simpleType name="IM-OperatorInjured">
<xs:union>
<xs:simpleType>
<xs:restriction base=" xs:unsignedInt ">
<xs:minInclusive value="0"/>
<xs:maxInclusive value="1"/>
</xs:restriction>
</xs:simpleType>
<xs:simpleType>
<xs:restriction base=" xs:string ">
<xs:enumeration value="no"/>
<xs:enumeration value="yes"/>
</xs:restriction>
</xs:simpleType>
<xs:simpleType>
<xs:restriction base=" xs:unsignedInt ">
<xs:minInclusive value="128"/>
<xs:maxInclusive value="255"/>
</xs:restriction>
</xs:simpleType>
<xs:simpleType>
<xs:restriction base=" local:IM-OperatorInjured "/>
</xs:simpleType>
</xs:union>
</xs:simpleType>