Documentation for ATIS-Draft-03-00-79

Simple Type: CC-RadioVoiceControl

[Table of contents]

Super-types: None
Sub-types: None
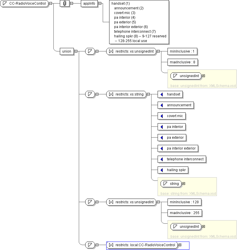
Name CC-RadioVoiceControl
Used by (from the same schema document) Complex Type CcAcceptCallRequest , Complex Type CcAnnunciatorCallSetup , Complex Type CcCallTermination , Complex Type CcDispatchCallEnd , Complex Type CcDispatchCallSetup , Complex Type CcNotifyIncomingCall , Complex Type ObVoiceRequestProgress
Content
  • Union of following types:
    • Locally defined type:
      • Base XSD Type: unsignedInt
      • 1 <= value <= 8
    • Locally defined type:
      • Base XSD Type: string
      • value comes from list: {'handset'|'announcement'|'covert mic'|'pa interior'|'pa exterior'|'pa interior exterior'|'telephone interconnect'|'hailing spkr'}
    • Locally defined type:
      • Base XSD Type: unsignedInt
      • 128 <= value <= 255
    • Locally defined type:
      • Base XSD Type: string
      • value comes from list: {'insert-local-values-here'}
Application Data handset (1) announcement (2) covert mic (3) pa interior (4) pa exterior (5) pa interior exterior (6) telephone interconnect (7) hailing spkr (8) -- 9-127 reserved -- 128-255 local use
Diagram
h-187766018
Schema Component Representation
<xs:simpleType name="CC-RadioVoiceControl">
<xs:union>
<xs:simpleType>
<xs:restriction base=" xs:unsignedInt ">
<xs:minInclusive value="1"/>
<xs:maxInclusive value="8"/>
</xs:restriction>
</xs:simpleType>
<xs:simpleType>
<xs:restriction base=" xs:string ">
<xs:enumeration value="handset"/>
<xs:enumeration value="announcement"/>
<xs:enumeration value="covert mic"/>
<xs:enumeration value="pa interior"/>
<xs:enumeration value="pa exterior"/>
<xs:enumeration value="pa interior exterior"/>
<xs:enumeration value="telephone interconnect"/>
<xs:enumeration value="hailing spkr"/>
</xs:restriction>
</xs:simpleType>
<xs:simpleType>
<xs:restriction base=" xs:unsignedInt ">
<xs:minInclusive value="128"/>
<xs:maxInclusive value="255"/>
</xs:restriction>
</xs:simpleType>
<xs:simpleType>
<xs:restriction base=" local:CC-RadioVoiceControl "/>
</xs:simpleType>
</xs:union>
</xs:simpleType>