Documentation for ATIS-Draft-03-00-79

Simple Type: CC-RequestDisposition

[Table of contents]

Super-types: None
Sub-types: None
Name CC-RequestDisposition
Used by (from the same schema document) Complex Type CCConnProtLogEntry , Complex Type CCWheelchairLogEntry
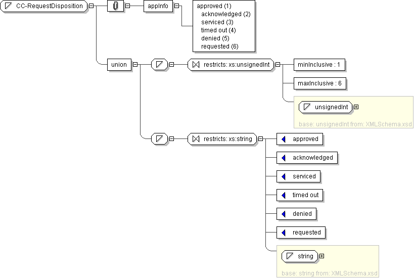
Content
  • Union of following types:
    • Locally defined type:
      • Base XSD Type: unsignedInt
      • 1 <= value <= 6
    • Locally defined type:
      • Base XSD Type: string
      • value comes from list: {'approved'|'acknowledged'|'serviced'|'timed out'|'denied'|'requested'}
Application Data approved (1) acknowledged (2) serviced (3) timed out (4) denied (5) requested (6)
Diagram
Schema Component Representation
<xs:simpleType name="CC-RequestDisposition">
<xs:union>
<xs:simpleType>
<xs:restriction base=" xs:unsignedInt ">
<xs:minInclusive value="1"/>
<xs:maxInclusive value="6"/>
</xs:restriction>
</xs:simpleType>
<xs:simpleType>
<xs:restriction base=" xs:string ">
<xs:enumeration value="approved"/>
<xs:enumeration value="acknowledged"/>
<xs:enumeration value="serviced"/>
<xs:enumeration value="timed out"/>
<xs:enumeration value="denied"/>
<xs:enumeration value="requested"/>
</xs:restriction>
</xs:simpleType>
</xs:union>
</xs:simpleType>