Documentation for ATIS-Draft-03-00-79

Simple Type: PI-PIDTextAttribute

[Table of contents]

Super-types: None
Sub-types: None
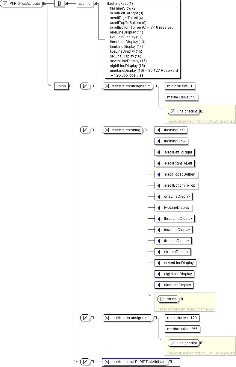
Name PI-PIDTextAttribute
Used by (from the same schema document) Complex Type CCCannedAnnouncementRecord , Complex Type PITextToDisplay
Content
  • Union of following types:
    • Locally defined type:
      • Base XSD Type: unsignedInt
      • 1 <= value <= 19
    • Locally defined type:
      • Base XSD Type: string
      • value comes from list: {'flashingFast'|'flashingSlow'|'scrollLeftToRight'|'scrollRightToLeft'|'scrollTopToBottom'|'scrollBottomToTop'|'oneLineDisplay'|'twoLineDisplay'|'threeLineDisplay'|'fourLineDisplay'|'fiveLineDisplay'|'sixLineDisplay'|'sevenLineDisplay'|'eightLineDisplay'|'nineLineDisplay'}
    • Locally defined type:
      • Base XSD Type: unsignedInt
      • 128 <= value <= 255
    • Locally defined type:
      • Base XSD Type: string
      • value comes from list: {'insert-local-values-here'}
Application Data flashingFast (1) flashingSlow (2) scrollLeftToRight (3) scrollRightToLeft (4) scrollTopToBottom (5) scrollBottomToTop (6) -- 7-10 reserved oneLineDisplay (11) twoLineDisplay (12) threeLineDisplay (13) fourLineDisplay (14) fiveLineDisplay (15) sixLineDisplay (16) sevenLineDisplay (17) eightLineDisplay (18) nineLineDisplay (19) -- 20-127 Reserverd -- 128-255 localUse
Diagram
h-409161453
Schema Component Representation
<xs:simpleType name="PI-PIDTextAttribute">
<xs:union>
<xs:simpleType>
<xs:restriction base=" xs:unsignedInt ">
<xs:minInclusive value="1"/>
<xs:maxInclusive value="19"/>
</xs:restriction>
</xs:simpleType>
<xs:simpleType>
<xs:restriction base=" xs:string ">
<xs:enumeration value="flashingFast"/>
<xs:enumeration value="flashingSlow"/>
<xs:enumeration value="scrollLeftToRight"/>
<xs:enumeration value="scrollRightToLeft"/>
<xs:enumeration value="scrollTopToBottom"/>
<xs:enumeration value="scrollBottomToTop"/>
<xs:enumeration value="oneLineDisplay"/>
<xs:enumeration value="twoLineDisplay"/>
<xs:enumeration value="threeLineDisplay"/>
<xs:enumeration value="fourLineDisplay"/>
<xs:enumeration value="fiveLineDisplay"/>
<xs:enumeration value="sixLineDisplay"/>
<xs:enumeration value="sevenLineDisplay"/>
<xs:enumeration value="eightLineDisplay"/>
<xs:enumeration value="nineLineDisplay"/>
</xs:restriction>
</xs:simpleType>
<xs:simpleType>
<xs:restriction base=" xs:unsignedInt ">
<xs:minInclusive value="128"/>
<xs:maxInclusive value="255"/>
</xs:restriction>
</xs:simpleType>
<xs:simpleType>
<xs:restriction base=" local:PI-PIDTextAttribute "/>
</xs:simpleType>
</xs:union>
</xs:simpleType>