Documentation for ATIS-Draft-03-00-79

Simple Type: CC-AdherenceMsgType

[Table of contents]

Super-types: None
Sub-types: None
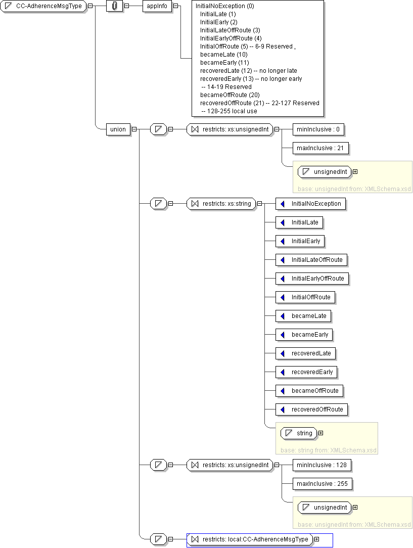
Name CC-AdherenceMsgType
Used by (from the same schema document) Complex Type CcPTVAdherence
Content
  • Union of following types:
    • Locally defined type:
      • Base XSD Type: unsignedInt
      • 0 <= value <= 21
    • Locally defined type:
      • Base XSD Type: string
      • value comes from list: {'InitialNoException'|'InitialLate'|'InitialEarly'|'InitialLateOffRoute'|'InitialEarlyOffRoute'|'InitialOffRoute'|'becameLate'|'becameEarly'|'recoveredLate'|'recoveredEarly'|'becameOffRoute'|'recoveredOffRoute'}
    • Locally defined type:
      • Base XSD Type: unsignedInt
      • 128 <= value <= 255
    • Locally defined type:
      • Base XSD Type: string
      • value comes from list: {'insert-local-values-here'}
Application Data InitialNoException (0) InitialLate (1) InitialEarly (2) InitialLateOffRoute (3) InitialEarlyOffRoute (4) InitialOffRoute (5) -- 6-9 Reserved , becameLate (10) becameEarly (11) recoveredLate (12) -- no longer late recoveredEarly (13) -- no longer early -- 14-19 Reserved becameOffRoute (20) recoveredOffRoute (21) -- 22-127 Reserved -- 128-255 local use
Diagram
h-507619546
Schema Component Representation
<xs:simpleType name="CC-AdherenceMsgType">
<xs:union>
<xs:simpleType>
<xs:restriction base=" xs:unsignedInt ">
<xs:minInclusive value="0"/>
<xs:maxInclusive value="21"/>
</xs:restriction>
</xs:simpleType>
<xs:simpleType>
<xs:restriction base=" xs:string ">
<xs:enumeration value="InitialNoException"/>
<xs:enumeration value="InitialLate"/>
<xs:enumeration value="InitialEarly"/>
<xs:enumeration value="InitialLateOffRoute"/>
<xs:enumeration value="InitialEarlyOffRoute"/>
<xs:enumeration value="InitialOffRoute"/>
<xs:enumeration value="becameLate"/>
<xs:enumeration value="becameEarly"/>
<xs:enumeration value="recoveredLate"/>
<xs:enumeration value="recoveredEarly"/>
<xs:enumeration value="becameOffRoute"/>
<xs:enumeration value="recoveredOffRoute"/>
</xs:restriction>
</xs:simpleType>
<xs:simpleType>
<xs:restriction base=" xs:unsignedInt ">
<xs:minInclusive value="128"/>
<xs:maxInclusive value="255"/>
</xs:restriction>
</xs:simpleType>
<xs:simpleType>
<xs:restriction base=" local:CC-AdherenceMsgType "/>
</xs:simpleType>
</xs:union>
</xs:simpleType>