Documentation for ATIS-Draft-03-00-79

Simple Type: PI-ReasonNotSent

[Table of contents]

Super-types: None
Sub-types: None
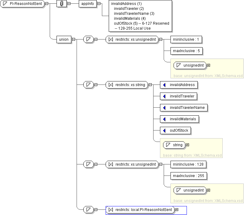
Name PI-ReasonNotSent
Used by (from the same schema document) Complex Type PiMailingResponse
Content
  • Union of following types:
    • Locally defined type:
      • Base XSD Type: unsignedInt
      • 1 <= value <= 5
    • Locally defined type:
      • Base XSD Type: string
      • value comes from list: {'invalidAddress'|'invalidTraveler'|'invalidTravelerName'|'invalidMaterials'|'outOfStock'}
    • Locally defined type:
      • Base XSD Type: unsignedInt
      • 128 <= value <= 255
    • Locally defined type:
      • Base XSD Type: string
      • value comes from list: {'insert-local-values-here'}
Application Data invalidAddress (1) invalidTraveler (2) invalidTravelerName (3) invalidMaterials (4) outOfStock (5) -- 6-127 Reserved -- 128-255 Local Use
Diagram
h-565301352
Schema Component Representation
<xs:simpleType name="PI-ReasonNotSent">
<xs:union>
<xs:simpleType>
<xs:restriction base=" xs:unsignedInt ">
<xs:minInclusive value="1"/>
<xs:maxInclusive value="5"/>
</xs:restriction>
</xs:simpleType>
<xs:simpleType>
<xs:restriction base=" xs:string ">
<xs:enumeration value="invalidAddress"/>
<xs:enumeration value="invalidTraveler"/>
<xs:enumeration value="invalidTravelerName"/>
<xs:enumeration value="invalidMaterials"/>
<xs:enumeration value="outOfStock"/>
</xs:restriction>
</xs:simpleType>
<xs:simpleType>
<xs:restriction base=" xs:unsignedInt ">
<xs:minInclusive value="128"/>
<xs:maxInclusive value="255"/>
</xs:restriction>
</xs:simpleType>
<xs:simpleType>
<xs:restriction base=" local:PI-ReasonNotSent "/>
</xs:simpleType>
</xs:union>
</xs:simpleType>