Documentation for ATIS-Draft-03-00-79

Simple Type: IM-DetourType

[Table of contents]

Super-types: None
Sub-types: None
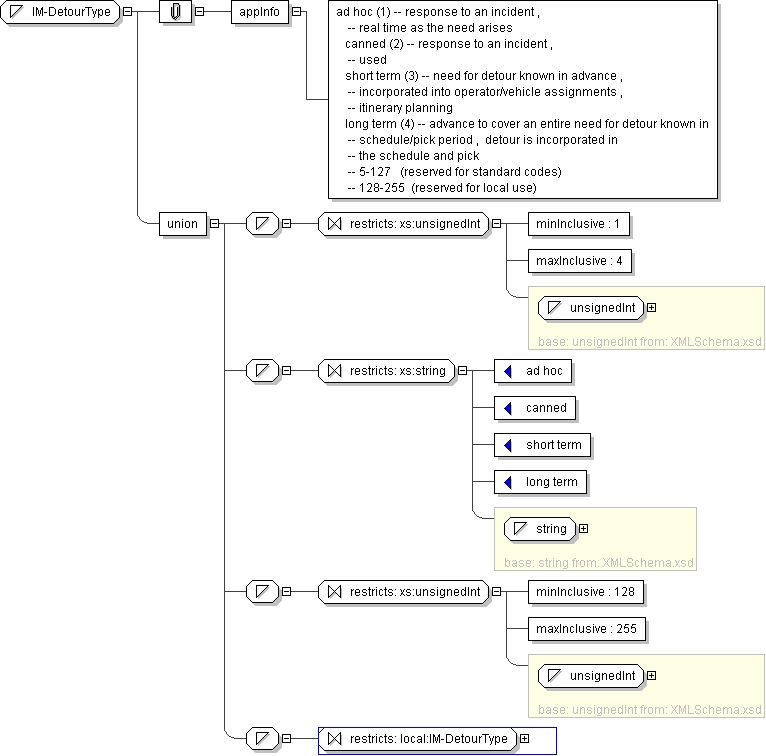
Name IM-DetourType
Used by (from the same schema document) Complex Type CcNotifyDetour
Content
  • Union of following types:
    • Locally defined type:
      • Base XSD Type: unsignedInt
      • 1 <= value <= 4
    • Locally defined type:
      • Base XSD Type: string
      • value comes from list: {'ad hoc'|'canned'|'short term'|'long term'}
    • Locally defined type:
      • Base XSD Type: unsignedInt
      • 128 <= value <= 255
    • Locally defined type:
      • Base XSD Type: string
      • value comes from list: {'insert-local-values-here'}
Application Data ad hoc (1) -- response to an incident , -- real time as the need arises canned (2) -- response to an incident , -- used short term (3) -- need for detour known in advance , -- incorporated into operator/vehicle assignments , -- itinerary planning long term (4) -- advance to cover an entire need for detour known in -- schedule/pick period , detour is incorporated in -- the schedule and pick -- 5-127 (reserved for standard codes) -- 128-255 (reserved for local use)
Diagram
h-645492393
Schema Component Representation
<xs:simpleType name="IM-DetourType">
<xs:union>
<xs:simpleType>
<xs:restriction base=" xs:unsignedInt ">
<xs:minInclusive value="1"/>
<xs:maxInclusive value="4"/>
</xs:restriction>
</xs:simpleType>
<xs:simpleType>
<xs:restriction base=" xs:string ">
<xs:enumeration value="ad hoc"/>
<xs:enumeration value="canned"/>
<xs:enumeration value="short term"/>
<xs:enumeration value="long term"/>
</xs:restriction>
</xs:simpleType>
<xs:simpleType>
<xs:restriction base=" xs:unsignedInt ">
<xs:minInclusive value="128"/>
<xs:maxInclusive value="255"/>
</xs:restriction>
</xs:simpleType>
<xs:simpleType>
<xs:restriction base=" local:IM-DetourType "/>
</xs:simpleType>
</xs:union>
</xs:simpleType>