Documentation for ATIS-Draft-03-00-79

Simple Type: CC-TravelerDenyReason

[Table of contents]

Super-types: None
Sub-types: None
Name CC-TravelerDenyReason
Used by (from the same schema document) Complex Type CcConnProtDeny , Complex Type CcWheelchairDeny
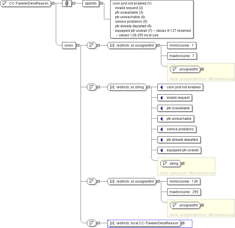
Content
  • Union of following types:
    • Locally defined type:
      • Base XSD Type: unsignedInt
      • 1 <= value <= 7
    • Locally defined type:
      • Base XSD Type: string
      • value comes from list: {'conn prot not enabled'|'invalid request'|'ptv unavailable'|'ptv unreachable'|'service problems'|'ptv already departed'|'equipped ptv unavail'}
    • Locally defined type:
      • Base XSD Type: unsignedInt
      • 128 <= value <= 255
    • Locally defined type:
      • Base XSD Type: string
      • value comes from list: {'insert-local-values-here'}
Application Data conn prot not enabled (1) invalid request (2) ptv unavailable (3) ptv unreachable (4) service problems (5) ptv already departed (6) equipped ptv unavail (7) -- values 8-127 reserved -- values 128-255 local use
Diagram
h-823873665
Schema Component Representation
<xs:simpleType name="CC-TravelerDenyReason">
<xs:union>
<xs:simpleType>
<xs:restriction base=" xs:unsignedInt ">
<xs:minInclusive value="1"/>
<xs:maxInclusive value="7"/>
</xs:restriction>
</xs:simpleType>
<xs:simpleType>
<xs:restriction base=" xs:string ">
<xs:enumeration value="conn prot not enabled"/>
<xs:enumeration value="invalid request"/>
<xs:enumeration value="ptv unavailable"/>
<xs:enumeration value="ptv unreachable"/>
<xs:enumeration value="service problems"/>
<xs:enumeration value="ptv already departed"/>
<xs:enumeration value="equipped ptv unavail"/>
</xs:restriction>
</xs:simpleType>
<xs:simpleType>
<xs:restriction base=" xs:unsignedInt ">
<xs:minInclusive value="128"/>
<xs:maxInclusive value="255"/>
</xs:restriction>
</xs:simpleType>
<xs:simpleType>
<xs:restriction base=" local:CC-TravelerDenyReason "/>
</xs:simpleType>
</xs:union>
</xs:simpleType>