Documentation for ATIS-Draft-03-00-79

Element: piServiceListSub

[Table of contents]

Name piServiceListSub
Type PiServiceListSub
Nillable no
Abstract no
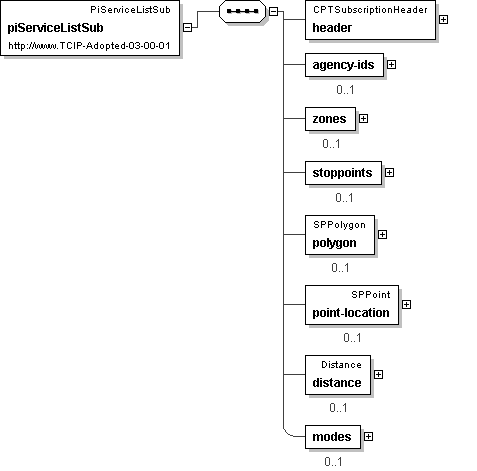
Logical Diagram
h-1421071056 h-903160301 h-583096508 h220470408 h1998610167 h-1386739979 h1554037208 h-595111891
XML Instance Representation
<piServiceListSub>
<header> CPTSubscriptionHeader </header> [1]
<agency-ids> [0..1]
Start Sequence [1..100]
<agency-id> CPT-AgencyID </agency-id> [1]
End Sequence
</agency-ids>
<zones> [0..1]
Start Sequence [1..100]
<zone> PIServiceZoneIden </zone> [1]
End Sequence
</zones>
<stoppoints> [0..1]
Start Sequence [1..100]
<stoppoint> CPTStoppointIden </stoppoint> [1]
End Sequence
</stoppoints>
<polygon> SPPolygon </polygon> [0..1]
<point-location> SPPoint </point-location> [0..1]
<distance> lrms:Distance </distance> [0..1]
<modes> [0..1]
Start Sequence [1..10]
<mode> CPT-Mode </mode> [1]
End Sequence
</modes>
</piServiceListSub>
Diagram
h-527207252 h948193899 h506659239 h2146772752 h-1414121128 h2081204526 h1439634298 h-1969600082
Schema Component Representation
<xs:element name="piServiceListSub" type=" PiServiceListSub "/>