Documentation for ATIS-Draft-03-00-79

Simple Type: PI-SignType

[Table of contents]

Super-types: None
Sub-types: None
Name PI-SignType
Used by (from the same schema document) Complex Type PIStaticSign
Content
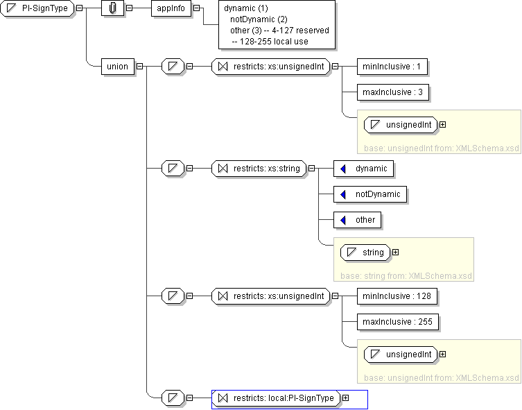
  • Union of following types:
    • Locally defined type:
      • Base XSD Type: unsignedInt
      • 1 <= value <= 3
    • Locally defined type:
      • Base XSD Type: string
      • value comes from list: {'dynamic'|'notDynamic'|'other'}
    • Locally defined type:
      • Base XSD Type: unsignedInt
      • 128 <= value <= 255
    • Locally defined type:
      • Base XSD Type: string
      • value comes from list: {'insert-local-values-here'}
Application Data dynamic (1) notDynamic (2) other (3) -- 4-127 reserved -- 128-255 local use
Diagram
h-884103546
Schema Component Representation
<xs:simpleType name="PI-SignType">
<xs:union>
<xs:simpleType>
<xs:restriction base=" xs:unsignedInt ">
<xs:minInclusive value="1"/>
<xs:maxInclusive value="3"/>
</xs:restriction>
</xs:simpleType>
<xs:simpleType>
<xs:restriction base=" xs:string ">
<xs:enumeration value="dynamic"/>
<xs:enumeration value="notDynamic"/>
<xs:enumeration value="other"/>
</xs:restriction>
</xs:simpleType>
<xs:simpleType>
<xs:restriction base=" xs:unsignedInt ">
<xs:minInclusive value="128"/>
<xs:maxInclusive value="255"/>
</xs:restriction>
</xs:simpleType>
<xs:simpleType>
<xs:restriction base=" local:PI-SignType "/>
</xs:simpleType>
</xs:union>
</xs:simpleType>