Documentation for ATIS-Draft-03-00-79

Simple Type: PI-DeliveryMechanism

[Table of contents]

Super-types: None
Sub-types: None
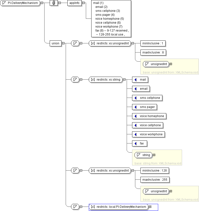
Name PI-DeliveryMechanism
Used by (from the same schema document) Complex Type PICustSubscription
Content
  • Union of following types:
    • Locally defined type:
      • Base XSD Type: unsignedInt
      • 1 <= value <= 8
    • Locally defined type:
      • Base XSD Type: string
      • value comes from list: {'mail'|'email'|'sms cellphone'|'sms pager'|'voice homephone'|'voice cellphone'|'voice workphone'|'fax'}
    • Locally defined type:
      • Base XSD Type: unsignedInt
      • 128 <= value <= 255
    • Locally defined type:
      • Base XSD Type: string
      • value comes from list: {'insert-local-values-here'}
Application Data mail (1) email (2) sms cellphone (3) sms pager (4) voice homephone (5) voice cellphone (6) voice workphone (7) fax (8) -- 9-127 reserved , -- 128-255 local use ,
Diagram
h1146792630
Schema Component Representation
<xs:simpleType name="PI-DeliveryMechanism">
<xs:union>
<xs:simpleType>
<xs:restriction base=" xs:unsignedInt ">
<xs:minInclusive value="1"/>
<xs:maxInclusive value="8"/>
</xs:restriction>
</xs:simpleType>
<xs:simpleType>
<xs:restriction base=" xs:string ">
<xs:enumeration value="mail"/>
<xs:enumeration value="email"/>
<xs:enumeration value="sms cellphone"/>
<xs:enumeration value="sms pager"/>
<xs:enumeration value="voice homephone"/>
<xs:enumeration value="voice cellphone"/>
<xs:enumeration value="voice workphone"/>
<xs:enumeration value="fax"/>
</xs:restriction>
</xs:simpleType>
<xs:simpleType>
<xs:restriction base=" xs:unsignedInt ">
<xs:minInclusive value="128"/>
<xs:maxInclusive value="255"/>
</xs:restriction>
</xs:simpleType>
<xs:simpleType>
<xs:restriction base=" local:PI-DeliveryMechanism "/>
</xs:simpleType>
</xs:union>
</xs:simpleType>