Documentation for ATIS-Draft-03-00-79

Simple Type: SCP-NTCIP-1211-Scenario

[Table of contents]

Super-types: None
Sub-types: None
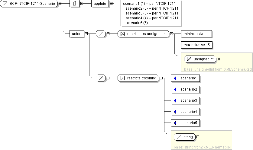
Name SCP-NTCIP-1211-Scenario
Content
  • Union of following types:
    • Locally defined type:
      • Base XSD Type: unsignedInt
      • 1 <= value <= 5
    • Locally defined type:
      • Base XSD Type: string
      • value comes from list: {'scenario1'|'scenario2'|'scenario3'|'scenario4'|'scenario5'}
Application Data scenario1 (1) -- per NTCIP 1211 scenario2 (2) -- per NTICP 1211 scenario3 (3) -- per NTCIP 1211 scenario4 (4) -- per NTCIP 1211 scenario5 (5)
Diagram
Schema Component Representation
<xs:simpleType name="SCP-NTCIP-1211-Scenario">
<xs:union>
<xs:simpleType>
<xs:restriction base=" xs:unsignedInt ">
<xs:minInclusive value="1"/>
<xs:maxInclusive value="5"/>
</xs:restriction>
</xs:simpleType>
<xs:simpleType>
<xs:restriction base=" xs:string ">
<xs:enumeration value="scenario1"/>
<xs:enumeration value="scenario2"/>
<xs:enumeration value="scenario3"/>
<xs:enumeration value="scenario4"/>
<xs:enumeration value="scenario5"/>
</xs:restriction>
</xs:simpleType>
</xs:union>
</xs:simpleType>