Documentation for ATIS-Draft-03-00-79

Simple Type: CC-AlarmCode

[Table of contents]

Super-types: None
Sub-types: None
Name CC-AlarmCode
Used by (from the same schema document) Complex Type CCAlarm
Content
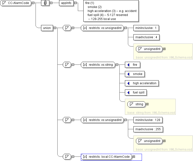
  • Union of following types:
    • Locally defined type:
      • Base XSD Type: unsignedInt
      • 1 <= value <= 4
    • Locally defined type:
      • Base XSD Type: string
      • value comes from list: {'fire'|'smoke'|'high acceleration'|'fuel spill'}
    • Locally defined type:
      • Base XSD Type: unsignedInt
      • 128 <= value <= 255
    • Locally defined type:
      • Base XSD Type: string
      • value comes from list: {'insert-local-values-here'}
Application Data fire (1) smoke (2) high acceleration (3) -- e.g. accident fuel spill (4) -- 5-127 reserved -- 128-255 local use
Diagram
h1385105270
Schema Component Representation
<xs:simpleType name="CC-AlarmCode">
<xs:union>
<xs:simpleType>
<xs:restriction base=" xs:unsignedInt ">
<xs:minInclusive value="1"/>
<xs:maxInclusive value="4"/>
</xs:restriction>
</xs:simpleType>
<xs:simpleType>
<xs:restriction base=" xs:string ">
<xs:enumeration value="fire"/>
<xs:enumeration value="smoke"/>
<xs:enumeration value="high acceleration"/>
<xs:enumeration value="fuel spill"/>
</xs:restriction>
</xs:simpleType>
<xs:simpleType>
<xs:restriction base=" xs:unsignedInt ">
<xs:minInclusive value="128"/>
<xs:maxInclusive value="255"/>
</xs:restriction>
</xs:simpleType>
<xs:simpleType>
<xs:restriction base=" local:CC-AlarmCode "/>
</xs:simpleType>
</xs:union>
</xs:simpleType>