Documentation for ATIS-Draft-03-00-79

Simple Type: SP-QualityLevel

[Table of contents]

Super-types: None
Sub-types: None
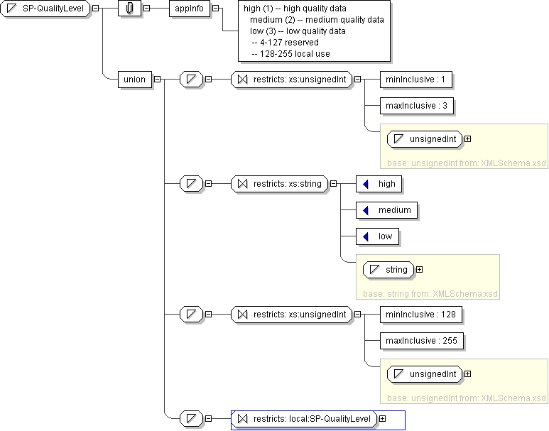
Name SP-QualityLevel
Used by (from the same schema document) Complex Type SPDataQuality
Content
  • Union of following types:
    • Locally defined type:
      • Base XSD Type: unsignedInt
      • 1 <= value <= 3
    • Locally defined type:
      • Base XSD Type: string
      • value comes from list: {'high'|'medium'|'low'}
    • Locally defined type:
      • Base XSD Type: unsignedInt
      • 128 <= value <= 255
    • Locally defined type:
      • Base XSD Type: string
      • value comes from list: {'insert-local-values-here'}
Application Data high (1) -- high quality data medium (2) -- medium quality data low (3) -- low quality data -- 4-127 reserved -- 128-255 local use
Diagram
h1447415888
Schema Component Representation
<xs:simpleType name="SP-QualityLevel">
<xs:union>
<xs:simpleType>
<xs:restriction base=" xs:unsignedInt ">
<xs:minInclusive value="1"/>
<xs:maxInclusive value="3"/>
</xs:restriction>
</xs:simpleType>
<xs:simpleType>
<xs:restriction base=" xs:string ">
<xs:enumeration value="high"/>
<xs:enumeration value="medium"/>
<xs:enumeration value="low"/>
</xs:restriction>
</xs:simpleType>
<xs:simpleType>
<xs:restriction base=" xs:unsignedInt ">
<xs:minInclusive value="128"/>
<xs:maxInclusive value="255"/>
</xs:restriction>
</xs:simpleType>
<xs:simpleType>
<xs:restriction base=" local:SP-QualityLevel "/>
</xs:simpleType>
</xs:union>
</xs:simpleType>