Documentation for ATIS-Draft-03-00-79

Simple Type: PI-ParkingVehicleClass

[Table of contents]

Super-types: None
Sub-types: None
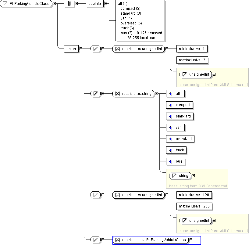
Name PI-ParkingVehicleClass
Content
  • Union of following types:
    • Locally defined type:
      • Base XSD Type: unsignedInt
      • 1 <= value <= 7
    • Locally defined type:
      • Base XSD Type: string
      • value comes from list: {'all'|'compact'|'standard'|'van'|'oversized'|'truck'|'bus'}
    • Locally defined type:
      • Base XSD Type: unsignedInt
      • 128 <= value <= 255
    • Locally defined type:
      • Base XSD Type: string
      • value comes from list: {'insert-local-values-here'}
Application Data all (1) compact (2) standard (3) van (4) oversized (5) truck (6) bus (7) -- 8-127 reserved -- 128-255 local use
Diagram
h1574670901
Schema Component Representation
<xs:simpleType name="PI-ParkingVehicleClass">
<xs:union>
<xs:simpleType>
<xs:restriction base=" xs:unsignedInt ">
<xs:minInclusive value="1"/>
<xs:maxInclusive value="7"/>
</xs:restriction>
</xs:simpleType>
<xs:simpleType>
<xs:restriction base=" xs:string ">
<xs:enumeration value="all"/>
<xs:enumeration value="compact"/>
<xs:enumeration value="standard"/>
<xs:enumeration value="van"/>
<xs:enumeration value="oversized"/>
<xs:enumeration value="truck"/>
<xs:enumeration value="bus"/>
</xs:restriction>
</xs:simpleType>
<xs:simpleType>
<xs:restriction base=" xs:unsignedInt ">
<xs:minInclusive value="128"/>
<xs:maxInclusive value="255"/>
</xs:restriction>
</xs:simpleType>
<xs:simpleType>
<xs:restriction base=" local:PI-ParkingVehicleClass "/>
</xs:simpleType>
</xs:union>
</xs:simpleType>