Documentation for ATIS-Draft-03-00-79

Simple Type: SCH-RunType

[Table of contents]

Super-types: None
Sub-types: None
Name SCH-RunType
Used by (from the same schema document) Complex Type SCHOperatorAssignment
Content
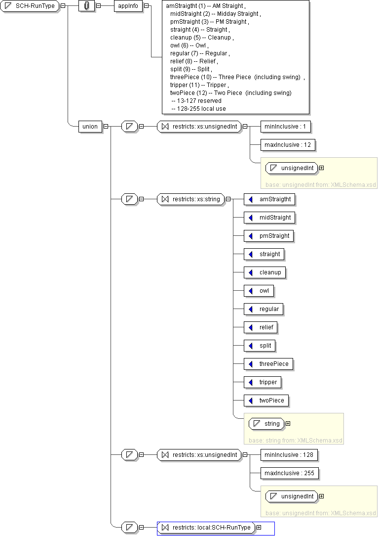
  • Union of following types:
    • Locally defined type:
      • Base XSD Type: unsignedInt
      • 1 <= value <= 12
    • Locally defined type:
      • Base XSD Type: string
      • value comes from list: {'amStraigtht'|'midStraight'|'pmStraight'|'straight'|'cleanup'|'owl'|'regular'|'relief'|'split'|'threePiece'|'tripper'|'twoPiece'}
    • Locally defined type:
      • Base XSD Type: unsignedInt
      • 128 <= value <= 255
    • Locally defined type:
      • Base XSD Type: string
      • value comes from list: {'insert-local-values-here'}
Application Data amStraigtht (1) -- AM Straight , midStraight (2) -- Midday Straight , pmStraight (3) -- PM Straight , straight (4) -- Straight , cleanup (5) -- Cleanup , owl (6) -- Owl , regular (7) -- Regular , relief (8) -- Relief , split (9) -- Split , threePiece (10) -- Three Piece (including swing) , tripper (11) -- Tripper , twoPiece (12) -- Two Piece (including swing) -- 13-127 reserved -- 128-255 local use
Diagram
h1598204395
Schema Component Representation
<xs:simpleType name="SCH-RunType">
<xs:union>
<xs:simpleType>
<xs:restriction base=" xs:unsignedInt ">
<xs:minInclusive value="1"/>
<xs:maxInclusive value="12"/>
</xs:restriction>
</xs:simpleType>
<xs:simpleType>
<xs:restriction base=" xs:string ">
<xs:enumeration value="amStraigtht"/>
<xs:enumeration value="midStraight"/>
<xs:enumeration value="pmStraight"/>
<xs:enumeration value="straight"/>
<xs:enumeration value="cleanup"/>
<xs:enumeration value="owl"/>
<xs:enumeration value="regular"/>
<xs:enumeration value="relief"/>
<xs:enumeration value="split"/>
<xs:enumeration value="threePiece"/>
<xs:enumeration value="tripper"/>
<xs:enumeration value="twoPiece"/>
</xs:restriction>
</xs:simpleType>
<xs:simpleType>
<xs:restriction base=" xs:unsignedInt ">
<xs:minInclusive value="128"/>
<xs:maxInclusive value="255"/>
</xs:restriction>
</xs:simpleType>
<xs:simpleType>
<xs:restriction base=" local:SCH-RunType "/>
</xs:simpleType>
</xs:union>
</xs:simpleType>