Documentation for ATIS-Draft-03-00-79

Simple Type: FC-PolicyType

[Table of contents]

Super-types: None
Sub-types: None
Name FC-PolicyType
Used by (from the same schema document) Complex Type FCFarePolicyRecord
Content
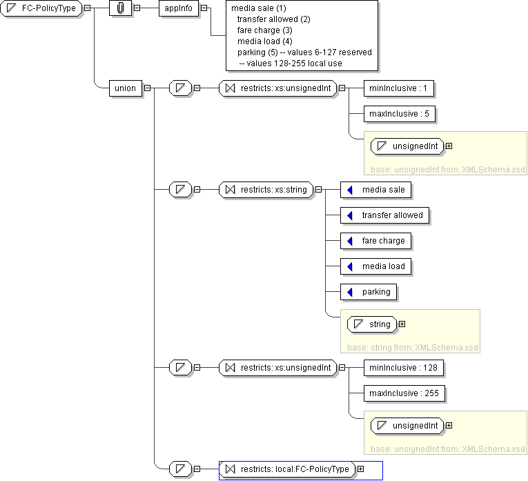
  • Union of following types:
    • Locally defined type:
      • Base XSD Type: unsignedInt
      • 1 <= value <= 5
    • Locally defined type:
      • Base XSD Type: string
      • value comes from list: {'media sale'|'transfer allowed'|'fare charge'|'media load'|'parking'}
    • Locally defined type:
      • Base XSD Type: unsignedInt
      • 128 <= value <= 255
    • Locally defined type:
      • Base XSD Type: string
      • value comes from list: {'insert-local-values-here'}
Application Data media sale (1) transfer allowed (2) fare charge (3) media load (4) parking (5) -- values 6-127 reserved -- values 128-255 local use
Diagram
h1684490871
Schema Component Representation
<xs:simpleType name="FC-PolicyType">
<xs:union>
<xs:simpleType>
<xs:restriction base=" xs:unsignedInt ">
<xs:minInclusive value="1"/>
<xs:maxInclusive value="5"/>
</xs:restriction>
</xs:simpleType>
<xs:simpleType>
<xs:restriction base=" xs:string ">
<xs:enumeration value="media sale"/>
<xs:enumeration value="transfer allowed"/>
<xs:enumeration value="fare charge"/>
<xs:enumeration value="media load"/>
<xs:enumeration value="parking"/>
</xs:restriction>
</xs:simpleType>
<xs:simpleType>
<xs:restriction base=" xs:unsignedInt ">
<xs:minInclusive value="128"/>
<xs:maxInclusive value="255"/>
</xs:restriction>
</xs:simpleType>
<xs:simpleType>
<xs:restriction base=" local:FC-PolicyType "/>
</xs:simpleType>
</xs:union>
</xs:simpleType>