Documentation for ATIS-Draft-03-00-79

Simple Type: FC-MultipleTripType

[Table of contents]

Super-types: None
Sub-types: None
Name FC-MultipleTripType
Used by (from the same schema document) Complex Type FCFarePolicyRecord
Content
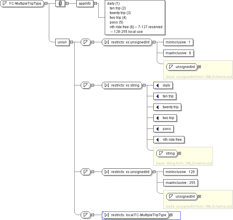
  • Union of following types:
    • Locally defined type:
      • Base XSD Type: unsignedInt
      • 1 <= value <= 6
    • Locally defined type:
      • Base XSD Type: string
      • value comes from list: {'daily'|'ten trip'|'twenty trip'|'two trip'|'pass'|'nth ride free'}
    • Locally defined type:
      • Base XSD Type: unsignedInt
      • 128 <= value <= 255
    • Locally defined type:
      • Base XSD Type: string
      • value comes from list: {'insert-local-values-here'}
Application Data daily (1) ten trip (2) twenty trip (3) two trip (4) pass (5) nth ride free (6) -- 7-127 reserved -- 128-255 local use
Diagram
h1704347098
Schema Component Representation
<xs:simpleType name="FC-MultipleTripType">
<xs:union>
<xs:simpleType>
<xs:restriction base=" xs:unsignedInt ">
<xs:minInclusive value="1"/>
<xs:maxInclusive value="6"/>
</xs:restriction>
</xs:simpleType>
<xs:simpleType>
<xs:restriction base=" xs:string ">
<xs:enumeration value="daily"/>
<xs:enumeration value="ten trip"/>
<xs:enumeration value="twenty trip"/>
<xs:enumeration value="two trip"/>
<xs:enumeration value="pass"/>
<xs:enumeration value="nth ride free"/>
</xs:restriction>
</xs:simpleType>
<xs:simpleType>
<xs:restriction base=" xs:unsignedInt ">
<xs:minInclusive value="128"/>
<xs:maxInclusive value="255"/>
</xs:restriction>
</xs:simpleType>
<xs:simpleType>
<xs:restriction base=" local:FC-MultipleTripType "/>
</xs:simpleType>
</xs:union>
</xs:simpleType>