Documentation for ATIS-Draft-03-00-79

Simple Type: FC-TransactionResult

[Table of contents]

Super-types: None
Sub-types: None
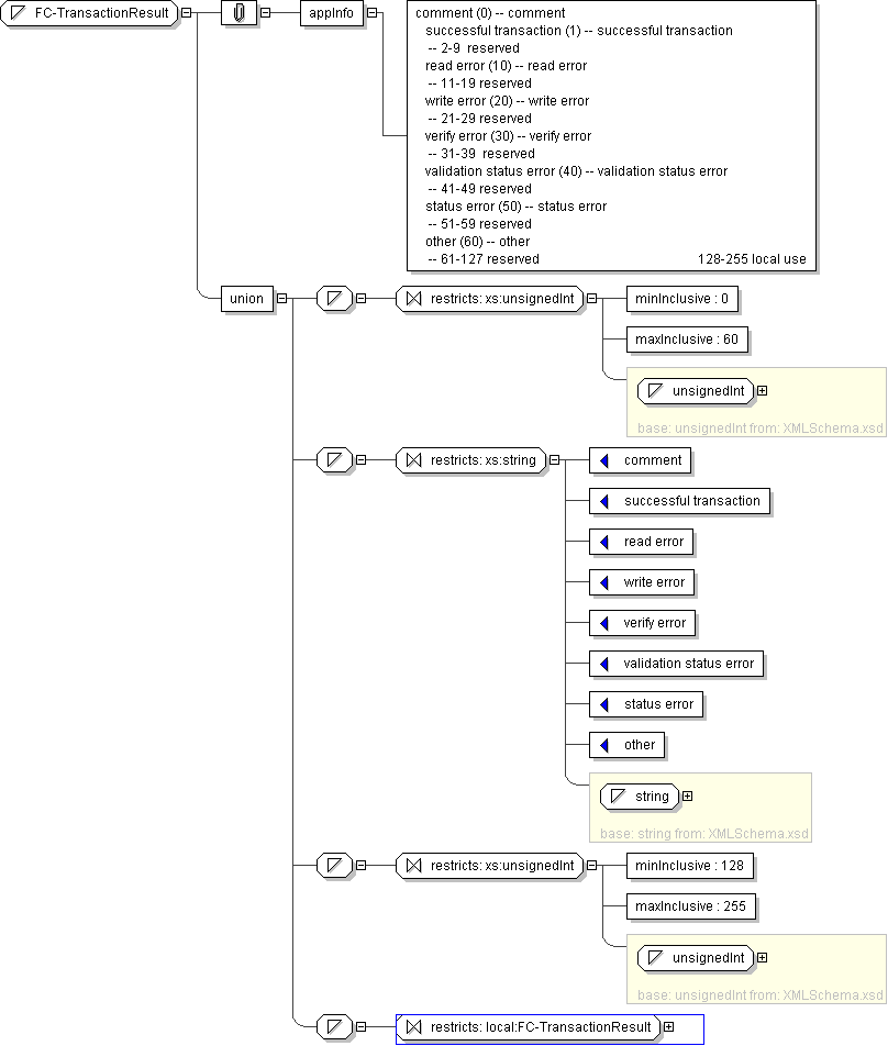
Name FC-TransactionResult
Used by (from the same schema document) Complex Type FCFareTransaction , Complex Type FCRideTransaction
Content
  • Union of following types:
    • Locally defined type:
      • Base XSD Type: unsignedInt
      • 0 <= value <= 60
    • Locally defined type:
      • Base XSD Type: string
      • value comes from list: {'comment'|'successful transaction'|'read error'|'write error'|'verify error'|'validation status error'|'status error'|'other'}
    • Locally defined type:
      • Base XSD Type: unsignedInt
      • 128 <= value <= 255
    • Locally defined type:
      • Base XSD Type: string
      • value comes from list: {'insert-local-values-here'}
Application Data comment (0) -- comment successful transaction (1) -- successful transaction -- 2-9 reserved read error (10) -- read error -- 11-19 reserved write error (20) -- write error -- 21-29 reserved verify error (30) -- verify error -- 31-39 reserved validation status error (40) -- validation status error -- 41-49 reserved status error (50) -- status error -- 51-59 reserved other (60) -- other -- 61-127 reserved 128-255 local use
Diagram
h1873727312
Schema Component Representation
<xs:simpleType name="FC-TransactionResult">
<xs:union>
<xs:simpleType>
<xs:restriction base=" xs:unsignedInt ">
<xs:minInclusive value="0"/>
<xs:maxInclusive value="60"/>
</xs:restriction>
</xs:simpleType>
<xs:simpleType>
<xs:restriction base=" xs:string ">
<xs:enumeration value="comment"/>
<xs:enumeration value="successful transaction"/>
<xs:enumeration value="read error"/>
<xs:enumeration value="write error"/>
<xs:enumeration value="verify error"/>
<xs:enumeration value="validation status error"/>
<xs:enumeration value="status error"/>
<xs:enumeration value="other"/>
</xs:restriction>
</xs:simpleType>
<xs:simpleType>
<xs:restriction base=" xs:unsignedInt ">
<xs:minInclusive value="128"/>
<xs:maxInclusive value="255"/>
</xs:restriction>
</xs:simpleType>
<xs:simpleType>
<xs:restriction base=" local:FC-TransactionResult "/>
</xs:simpleType>
</xs:union>
</xs:simpleType>