Documentation for ATIS-Draft-03-00-79

Simple Type: CPT-SubscriptionType

[Table of contents]

Super-types: None
Sub-types: None
Name CPT-SubscriptionType
Used by (from the same schema document) Complex Type CPTSubscriptionHeader
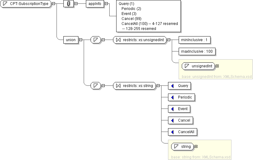
Content
  • Union of following types:
    • Locally defined type:
      • Base XSD Type: unsignedInt
      • 1 <= value <= 100
    • Locally defined type:
      • Base XSD Type: string
      • value comes from list: {'Query'|'Periodic'|'Event'|'Cancel'|'CancelAll'}
Application Data Query (1) Periodic (2) Event (3) Cancel (99) CancelAll (100) -- 4-127 reserved -- 128-255 reserved
Diagram
Schema Component Representation
<xs:simpleType name="CPT-SubscriptionType">
<xs:union>
<xs:simpleType>
<xs:restriction base=" xs:unsignedInt ">
<xs:minInclusive value="1"/>
<xs:maxInclusive value="100"/>
</xs:restriction>
</xs:simpleType>
<xs:simpleType>
<xs:restriction base=" xs:string ">
<xs:enumeration value="Query"/>
<xs:enumeration value="Periodic"/>
<xs:enumeration value="Event"/>
<xs:enumeration value="Cancel"/>
<xs:enumeration value="CancelAll"/>
</xs:restriction>
</xs:simpleType>
</xs:union>
</xs:simpleType>