Documentation for ATIS-Draft-03-00-79

Simple Type: PI-AmenityStatus

[Table of contents]

Super-types: None
Sub-types: None
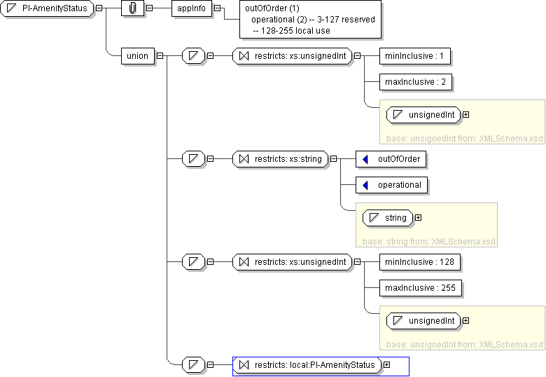
Name PI-AmenityStatus
Used by (from the same schema document) Complex Type PIAmenity
Content
  • Union of following types:
    • Locally defined type:
      • Base XSD Type: unsignedInt
      • 1 <= value <= 2
    • Locally defined type:
      • Base XSD Type: string
      • value comes from list: {'outOfOrder'|'operational'}
    • Locally defined type:
      • Base XSD Type: unsignedInt
      • 128 <= value <= 255
    • Locally defined type:
      • Base XSD Type: string
      • value comes from list: {'insert-local-values-here'}
Application Data outOfOrder (1) operational (2) -- 3-127 reserved -- 128-255 local use
Diagram
h2078461308
Schema Component Representation
<xs:simpleType name="PI-AmenityStatus">
<xs:union>
<xs:simpleType>
<xs:restriction base=" xs:unsignedInt ">
<xs:minInclusive value="1"/>
<xs:maxInclusive value="2"/>
</xs:restriction>
</xs:simpleType>
<xs:simpleType>
<xs:restriction base=" xs:string ">
<xs:enumeration value="outOfOrder"/>
<xs:enumeration value="operational"/>
</xs:restriction>
</xs:simpleType>
<xs:simpleType>
<xs:restriction base=" xs:unsignedInt ">
<xs:minInclusive value="128"/>
<xs:maxInclusive value="255"/>
</xs:restriction>
</xs:simpleType>
<xs:simpleType>
<xs:restriction base=" local:PI-AmenityStatus "/>
</xs:simpleType>
</xs:union>
</xs:simpleType>