Documentation for ATIS-Draft-03-00-79

Simple Type: CC-ResponseRequestType

[Table of contents]

Super-types: None
Sub-types: None
Name CC-ResponseRequestType
Used by (from the same schema document) Complex Type CcAcceptCallRequest , Complex Type CcDenyCallRequest , Complex Type CcOperatorCallRequest , Complex Type ObVoiceRequest
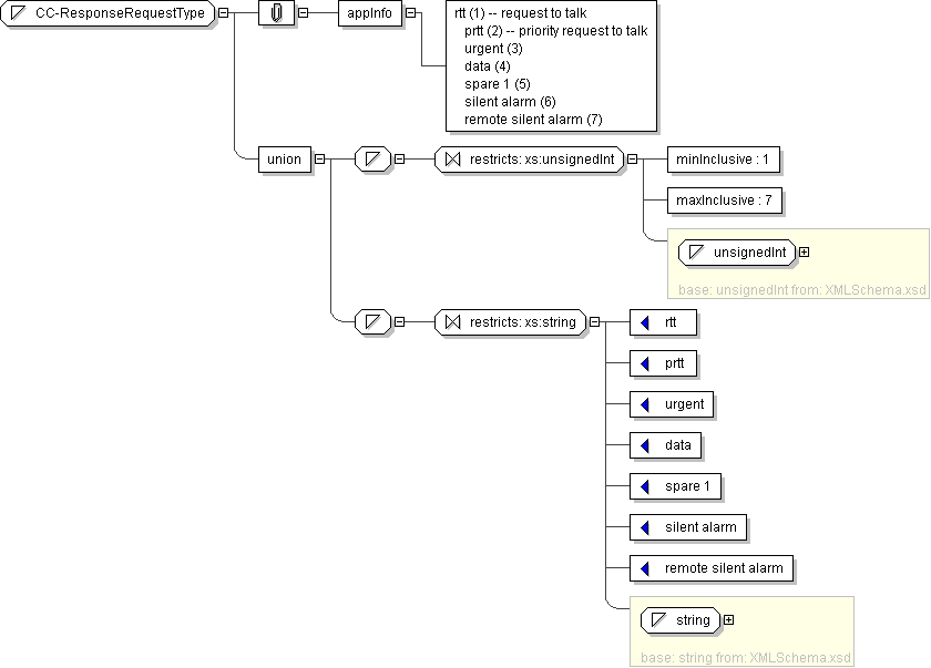
Content
  • Union of following types:
    • Locally defined type:
      • Base XSD Type: unsignedInt
      • 1 <= value <= 7
    • Locally defined type:
      • Base XSD Type: string
      • value comes from list: {'rtt'|'prtt'|'urgent'|'data'|'spare 1'|'silent alarm'|'remote silent alarm'}
Application Data rtt (1) -- request to talk prtt (2) -- priority request to talk urgent (3) data (4) spare 1 (5) silent alarm (6) remote silent alarm (7)
Diagram
Schema Component Representation
<xs:simpleType name="CC-ResponseRequestType">
<xs:union>
<xs:simpleType>
<xs:restriction base=" xs:unsignedInt ">
<xs:minInclusive value="1"/>
<xs:maxInclusive value="7"/>
</xs:restriction>
</xs:simpleType>
<xs:simpleType>
<xs:restriction base=" xs:string ">
<xs:enumeration value="rtt"/>
<xs:enumeration value="prtt"/>
<xs:enumeration value="urgent"/>
<xs:enumeration value="data"/>
<xs:enumeration value="spare 1"/>
<xs:enumeration value="silent alarm"/>
<xs:enumeration value="remote silent alarm"/>
</xs:restriction>
</xs:simpleType>
</xs:union>
</xs:simpleType>