Documentation for ATIS-Draft-03-00-79

Simple Type: IM-RoleInIncident

[Table of contents]

Super-types: None
Sub-types: None
Name IM-RoleInIncident
Used by (from the same schema document) Complex Type IMPerson
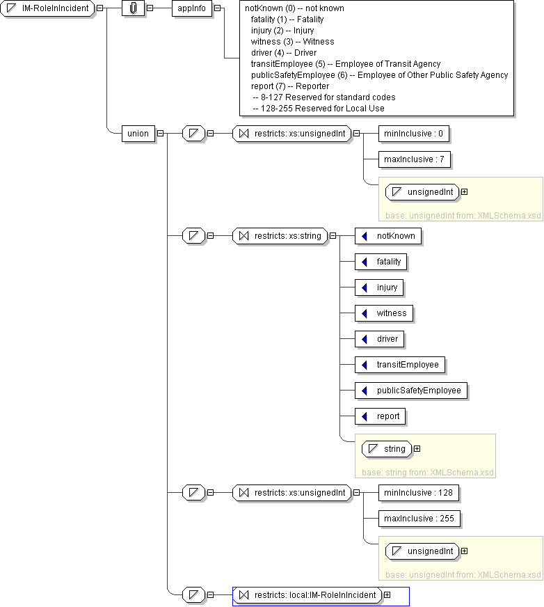
Content
  • Union of following types:
    • Locally defined type:
      • Base XSD Type: unsignedInt
      • 0 <= value <= 7
    • Locally defined type:
      • Base XSD Type: string
      • value comes from list: {'notKnown'|'fatality'|'injury'|'witness'|'driver'|'transitEmployee'|'publicSafetyEmployee'|'report'}
    • Locally defined type:
      • Base XSD Type: unsignedInt
      • 128 <= value <= 255
    • Locally defined type:
      • Base XSD Type: string
      • value comes from list: {'insert-local-values-here'}
Application Data notKnown (0) -- not known fatality (1) -- Fatality injury (2) -- Injury witness (3) -- Witness driver (4) -- Driver transitEmployee (5) -- Employee of Transit Agency publicSafetyEmployee (6) -- Employee of Other Public Safety Agency report (7) -- Reporter -- 8-127 Reserved for standard codes -- 128-255 Reserved for Local Use
Diagram
h593028177
Schema Component Representation
<xs:simpleType name="IM-RoleInIncident">
<xs:union>
<xs:simpleType>
<xs:restriction base=" xs:unsignedInt ">
<xs:minInclusive value="0"/>
<xs:maxInclusive value="7"/>
</xs:restriction>
</xs:simpleType>
<xs:simpleType>
<xs:restriction base=" xs:string ">
<xs:enumeration value="notKnown"/>
<xs:enumeration value="fatality"/>
<xs:enumeration value="injury"/>
<xs:enumeration value="witness"/>
<xs:enumeration value="driver"/>
<xs:enumeration value="transitEmployee"/>
<xs:enumeration value="publicSafetyEmployee"/>
<xs:enumeration value="report"/>
</xs:restriction>
</xs:simpleType>
<xs:simpleType>
<xs:restriction base=" xs:unsignedInt ">
<xs:minInclusive value="128"/>
<xs:maxInclusive value="255"/>
</xs:restriction>
</xs:simpleType>
<xs:simpleType>
<xs:restriction base=" local:IM-RoleInIncident "/>
</xs:simpleType>
</xs:union>
</xs:simpleType>