Documentation for ATIS-Draft-03-00-79

Simple Type: PI-TravelerContactMode

[Table of contents]

Super-types: None
Sub-types: None
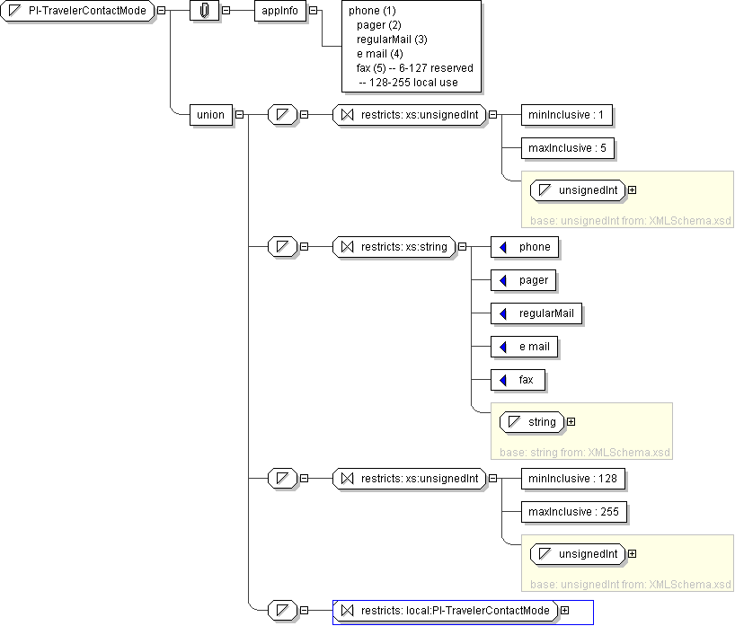
Name PI-TravelerContactMode
Used by (from the same schema document) Complex Type PITravelerProfile
Content
  • Union of following types:
    • Locally defined type:
      • Base XSD Type: unsignedInt
      • 1 <= value <= 5
    • Locally defined type:
      • Base XSD Type: string
      • value comes from list: {'phone'|'pager'|'regularMail'|'e mail'|'fax'}
    • Locally defined type:
      • Base XSD Type: unsignedInt
      • 128 <= value <= 255
    • Locally defined type:
      • Base XSD Type: string
      • value comes from list: {'insert-local-values-here'}
Application Data phone (1) pager (2) regularMail (3) e mail (4) fax (5) -- 6-127 reserved -- 128-255 local use
Diagram
h867406541
Schema Component Representation
<xs:simpleType name="PI-TravelerContactMode">
<xs:union>
<xs:simpleType>
<xs:restriction base=" xs:unsignedInt ">
<xs:minInclusive value="1"/>
<xs:maxInclusive value="5"/>
</xs:restriction>
</xs:simpleType>
<xs:simpleType>
<xs:restriction base=" xs:string ">
<xs:enumeration value="phone"/>
<xs:enumeration value="pager"/>
<xs:enumeration value="regularMail"/>
<xs:enumeration value="e mail"/>
<xs:enumeration value="fax"/>
</xs:restriction>
</xs:simpleType>
<xs:simpleType>
<xs:restriction base=" xs:unsignedInt ">
<xs:minInclusive value="128"/>
<xs:maxInclusive value="255"/>
</xs:restriction>
</xs:simpleType>
<xs:simpleType>
<xs:restriction base=" local:PI-TravelerContactMode "/>
</xs:simpleType>
</xs:union>
</xs:simpleType>