Documentation for ATIS-Draft-03-00-79

Simple Type: SP-OneWay

[Table of contents]

Super-types: None
Sub-types: None
Name SP-OneWay
Used by (from the same schema document) Complex Type SPStreetSeg
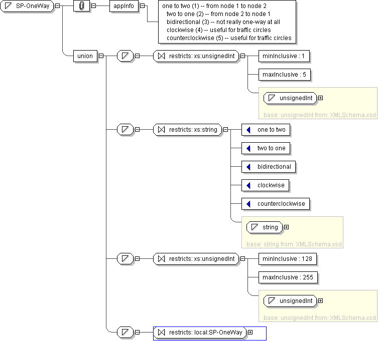
Content
  • Union of following types:
    • Locally defined type:
      • Base XSD Type: unsignedInt
      • 1 <= value <= 5
    • Locally defined type:
      • Base XSD Type: string
      • value comes from list: {'one to two'|'two to one'|'bidirectional'|'clockwise'|'counterclockwise'}
    • Locally defined type:
      • Base XSD Type: unsignedInt
      • 128 <= value <= 255
    • Locally defined type:
      • Base XSD Type: string
Application Data one to two (1) -- from node 1 to node 2 two to one (2) -- from node 2 to node 1 bidirectional (3) -- not really one-way at all clockwise (4) -- useful for traffic circles counterclockwise (5) -- useful for traffic circles
Diagram
h968090996
Schema Component Representation
<xs:simpleType name="SP-OneWay">
<xs:union>
<xs:simpleType>
<xs:restriction base=" xs:unsignedInt ">
<xs:minInclusive value="1"/>
<xs:maxInclusive value="5"/>
</xs:restriction>
</xs:simpleType>
<xs:simpleType>
<xs:restriction base=" xs:string ">
<xs:enumeration value="one to two"/>
<xs:enumeration value="two to one"/>
<xs:enumeration value="bidirectional"/>
<xs:enumeration value="clockwise"/>
<xs:enumeration value="counterclockwise"/>
</xs:restriction>
</xs:simpleType>
<xs:simpleType>
<xs:restriction base=" xs:unsignedInt ">
<xs:minInclusive value="128"/>
<xs:maxInclusive value="255"/>
</xs:restriction>
</xs:simpleType>
<xs:simpleType>
<xs:restriction base=" local:SP-OneWay "/>
</xs:simpleType>
</xs:union>
</xs:simpleType>