Documentation for ATIS-Draft-03-00-79

Simple Type: Link-median-type

[Table of contents]

Super-types: None
Sub-types: None
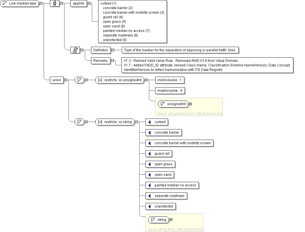
Name Link-median-type
Content
  • Union of following types:
    • Locally defined type:
      • Base XSD Type: unsignedInt
      • 1 <= value <= 9
    • Locally defined type:
      • Base XSD Type: string
      • value comes from list: {'curbed'|'concrete barrier'|'concrete barrier with visibility screen'|'guard rail'|'open grass'|'open sand'|'painted median no access'|'separate roadways'|'unprotected'}
Documentation <Definition> Type of the median for the separation of opposing or parallel traffic links.</Definition> <Remarks> V1.3 - Revised Valid Value Rule. Removed ANSI X3.4 from Value Domain. V1.7 - Added FADD_ID attribute; revised Class Name, Classification Scheme Name/Version, Data Concept Identifier/Version to reflect harmonization with ITS Data Registry.</Remarks>
Application Data curbed (1) concrete barrier (2) concrete barrier with visibility screen (3) guard rail (4) open grass (5) open sand (6) painted median no access (7) separate roadways (8) unprotected (9)
Diagram
Schema Component Representation
<xs:simpleType name="Link-median-type">
<xs:union>
<xs:simpleType>
<xs:restriction base=" xs:unsignedInt ">
<xs:minInclusive value="1"/>
<xs:maxInclusive value="9"/>
</xs:restriction>
</xs:simpleType>
<xs:simpleType>
<xs:restriction base=" xs:string ">
<xs:enumeration value="curbed"/>
<xs:enumeration value="concrete barrier"/>
<xs:enumeration value="concrete barrier with visibility screen"/>
<xs:enumeration value="guard rail"/>
<xs:enumeration value="open grass"/>
<xs:enumeration value="open sand"/>
<xs:enumeration value="painted median no access"/>
<xs:enumeration value="separate roadways"/>
<xs:enumeration value="unprotected"/>
</xs:restriction>
</xs:simpleType>
</xs:union>
</xs:simpleType>