Documentation for ATIS-Draft-03-00-79

Simple Type: Event-incident-severity

[Table of contents]

Super-types: None
Sub-types: None
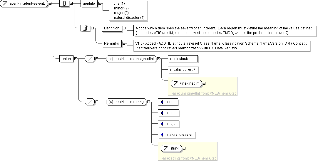
Name Event-incident-severity
Content
  • Union of following types:
    • Locally defined type:
      • Base XSD Type: unsignedInt
      • 1 <= value <= 4
    • Locally defined type:
      • Base XSD Type: string
      • value comes from list: {'none'|'minor'|'major'|'natural disaster'}
Documentation <Definition> A code which describes the severity of an incident. Each region must define the meaning of the values defined. [Is used by ATIS and IM, but not seemed to be used by TMDD, what is the prefered item to use?]</Definition> <Remarks> V1.5 - Added FADD_ID attribute; revised Class Name, Classification Scheme Name/Version, Data Concept Identifier/Version to reflect harmonization with ITS Data Registry.</Remarks>
Application Data none (1) minor (2) major (3) natural disaster (4)
Diagram
Schema Component Representation
<xs:simpleType name="Event-incident-severity">
<xs:union>
<xs:simpleType>
<xs:restriction base=" xs:unsignedInt ">
<xs:minInclusive value="1"/>
<xs:maxInclusive value="4"/>
</xs:restriction>
</xs:simpleType>
<xs:simpleType>
<xs:restriction base=" xs:string ">
<xs:enumeration value="none"/>
<xs:enumeration value="minor"/>
<xs:enumeration value="major"/>
<xs:enumeration value="natural disaster"/>
</xs:restriction>
</xs:simpleType>
</xs:union>
</xs:simpleType>