Documentation for ATIS-Draft-03-00-79

Simple Type: Link-level-of-service

[Table of contents]

Super-types: None
Sub-types: None
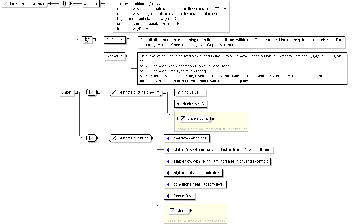
Name Link-level-of-service
Content
  • Union of following types:
    • Locally defined type:
      • Base XSD Type: unsignedInt
      • 1 <= value <= 6
    • Locally defined type:
      • Base XSD Type: string
      • value comes from list: {'free flow conditions'|'stable flow with noticeable decline in free flow conditions'|'stable flow with significant increase in driver discomfort'|'high density but stable flow'|'conditions near capacity level'|'forced flow'}
Documentation <Definition> A qualitative measure describing operational conditions within a traffic stream and their perception by motorists and/or passengers as defined in the Highway Capacity Manual.</Definition> <Remarks> This level of service is derived as defined in the FHWA Highway Capacity Manual. Refer to Sections 1,3,4,5,7,8,9,10, and 11. V1.2 - Changed Representation Class Term to Code. V1.3 - Changed Data Type to IA5 String. V1.7 - Added FADD_ID attribute; revised Class Name, Classification Scheme Name/Version, Data Concept Identifier/Version to reflect harmonization with ITS Data Registry.</Remarks>
Application Data free flow conditions (1) -- A stable flow with noticeable decline in free flow conditions (2) -- B stable flow with significant increase in driver discomfort (3) -- C high density but stable flow (4) -- D conditions near capacity level (5) -- E forced flow (6) -- E
Diagram
Schema Component Representation
<xs:simpleType name="Link-level-of-service">
<xs:union>
<xs:simpleType>
<xs:restriction base=" xs:unsignedInt ">
<xs:minInclusive value="1"/>
<xs:maxInclusive value="6"/>
</xs:restriction>
</xs:simpleType>
<xs:simpleType>
<xs:restriction base=" xs:string ">
<xs:enumeration value="free flow conditions"/>
<xs:enumeration value="stable flow with noticeable decline in free flow conditions"/>
<xs:enumeration value="stable flow with significant increase in driver discomfort"/>
<xs:enumeration value="high density but stable flow"/>
<xs:enumeration value="conditions near capacity level"/>
<xs:enumeration value="forced flow"/>
</xs:restriction>
</xs:simpleType>
</xs:union>
</xs:simpleType>