Documentation for ATIS-Draft-03-00-79

Simple Type: ExtendedInfoType

[Table of contents]

Super-types: None
Sub-types: None
Name ExtendedInfoType
Used by (from the same schema document) Complex Type DirectoryExtendedInformationRequest
Content
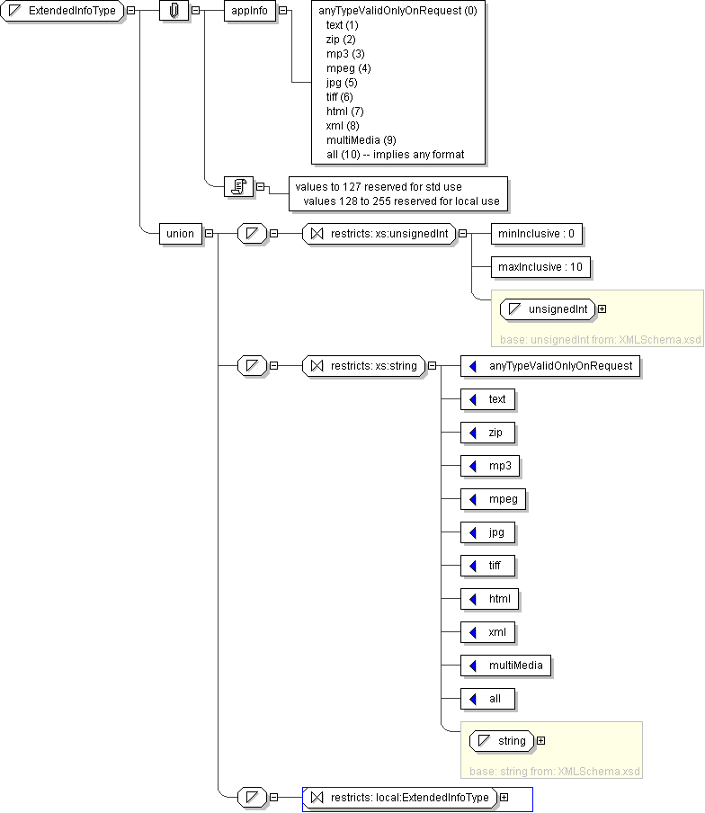
  • Union of following types:
    • Locally defined type:
      • Base XSD Type: unsignedInt
      • 0 <= value <= 10
    • Locally defined type:
      • Base XSD Type: string
      • value comes from list: {'anyTypeValidOnlyOnRequest'|'text'|'zip'|'mp3'|'mpeg'|'jpg'|'tiff'|'html'|'xml'|'multiMedia'|'all'}
    • Locally defined type:
      • Base XSD Type: string
      • value comes from list: {'insert-local-values-here'}
Documentation values to 127 reserved for std use values 128 to 255 reserved for local use
Application Data anyTypeValidOnlyOnRequest (0) text (1) zip (2) mp3 (3) mpeg (4) jpg (5) tiff (6) html (7) xml (8) multiMedia (9) all (10) -- implies any format
Diagram
h-685696026
Schema Component Representation
<xs:simpleType name="ExtendedInfoType">
<xs:union>
<xs:simpleType>
<xs:restriction base=" xs:unsignedInt ">
<xs:minInclusive value="0"/>
<xs:maxInclusive value="10"/>
</xs:restriction>
</xs:simpleType>
<xs:simpleType>
<xs:restriction base=" xs:string ">
<xs:enumeration value="anyTypeValidOnlyOnRequest"/>
<xs:enumeration value="text"/>
<xs:enumeration value="zip"/>
<xs:enumeration value="mp3"/>
<xs:enumeration value="mpeg"/>
<xs:enumeration value="jpg"/>
<xs:enumeration value="tiff"/>
<xs:enumeration value="html"/>
<xs:enumeration value="xml"/>
<xs:enumeration value="multiMedia"/>
<xs:enumeration value="all"/>
</xs:restriction>
</xs:simpleType>
<xs:simpleType>
<xs:restriction base=" local:ExtendedInfoType "/>
</xs:simpleType>
</xs:union>
</xs:simpleType>