Documentation for ATIS-Draft-03-00-79

Simple Type: TSP-GrantType

[Table of contents]

Super-types: None
Sub-types: None
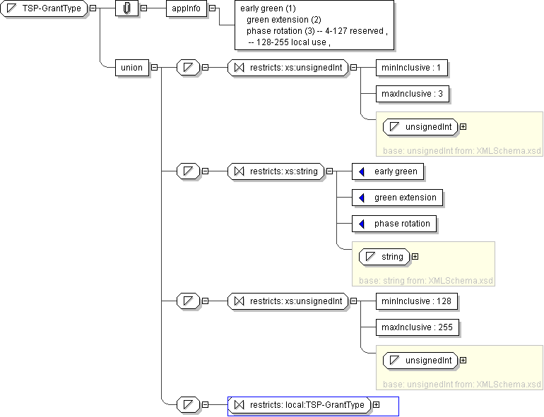
Name TSP-GrantType
Used by (from the same schema document) Complex Type TSPGrantRecord
Content
  • Union of following types:
    • Locally defined type:
      • Base XSD Type: unsignedInt
      • 1 <= value <= 3
    • Locally defined type:
      • Base XSD Type: string
      • value comes from list: {'early green'|'green extension'|'phase rotation'}
    • Locally defined type:
      • Base XSD Type: unsignedInt
      • 128 <= value <= 255
    • Locally defined type:
      • Base XSD Type: string
      • value comes from list: {'insert-local-values-here'}
Application Data early green (1) green extension (2) phase rotation (3) -- 4-127 reserved , -- 128-255 local use ,
Diagram
h-1882674955
Schema Component Representation
<xs:simpleType name="TSP-GrantType">
<xs:union>
<xs:simpleType>
<xs:restriction base=" xs:unsignedInt ">
<xs:minInclusive value="1"/>
<xs:maxInclusive value="3"/>
</xs:restriction>
</xs:simpleType>
<xs:simpleType>
<xs:restriction base=" xs:string ">
<xs:enumeration value="early green"/>
<xs:enumeration value="green extension"/>
<xs:enumeration value="phase rotation"/>
</xs:restriction>
</xs:simpleType>
<xs:simpleType>
<xs:restriction base=" xs:unsignedInt ">
<xs:minInclusive value="128"/>
<xs:maxInclusive value="255"/>
</xs:restriction>
</xs:simpleType>
<xs:simpleType>
<xs:restriction base=" local:TSP-GrantType "/>
</xs:simpleType>
</xs:union>
</xs:simpleType>