Documentation for ATIS-Draft-03-00-79

Simple Type: PI-CustomerSubscriptionType

[Table of contents]

Super-types: None
Sub-types: None
Name PI-CustomerSubscriptionType
Used by (from the same schema document) Complex Type PICustSubscription
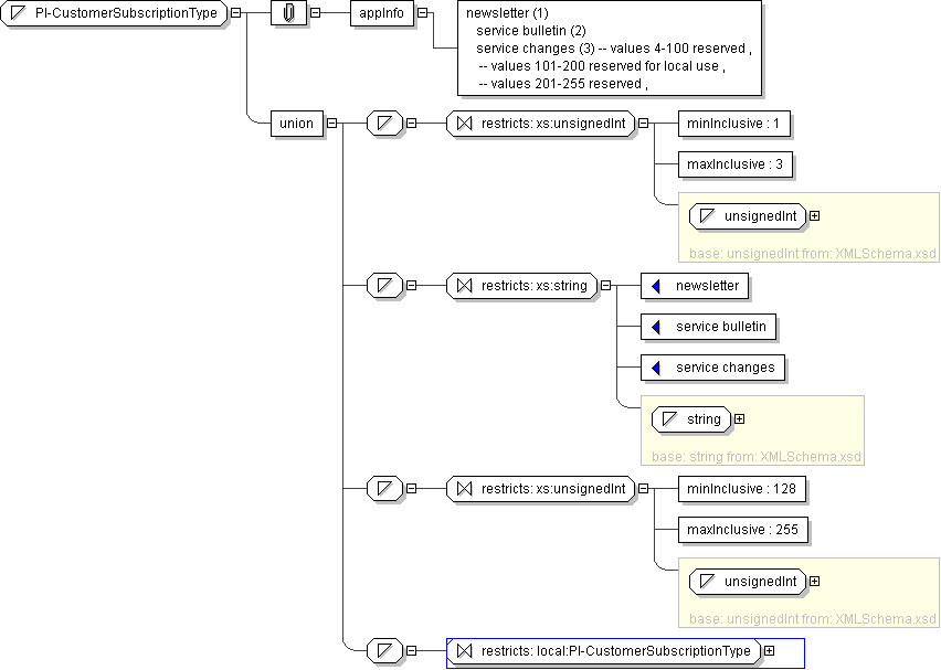
Content
  • Union of following types:
    • Locally defined type:
      • Base XSD Type: unsignedInt
      • 1 <= value <= 3
    • Locally defined type:
      • Base XSD Type: string
      • value comes from list: {'newsletter'|'service bulletin'|'service changes'}
    • Locally defined type:
      • Base XSD Type: unsignedInt
      • 128 <= value <= 255
    • Locally defined type:
      • Base XSD Type: string
      • value comes from list: {'insert-local-values-here'}
Application Data newsletter (1) service bulletin (2) service changes (3) -- values 4-100 reserved , -- values 101-200 reserved for local use , -- values 201-255 reserved ,
Diagram
h1673001956
Schema Component Representation
<xs:simpleType name="PI-CustomerSubscriptionType">
<xs:union>
<xs:simpleType>
<xs:restriction base=" xs:unsignedInt ">
<xs:minInclusive value="1"/>
<xs:maxInclusive value="3"/>
</xs:restriction>
</xs:simpleType>
<xs:simpleType>
<xs:restriction base=" xs:string ">
<xs:enumeration value="newsletter"/>
<xs:enumeration value="service bulletin"/>
<xs:enumeration value="service changes"/>
</xs:restriction>
</xs:simpleType>
<xs:simpleType>
<xs:restriction base=" xs:unsignedInt ">
<xs:minInclusive value="128"/>
<xs:maxInclusive value="255"/>
</xs:restriction>
</xs:simpleType>
<xs:simpleType>
<xs:restriction base=" local:PI-CustomerSubscriptionType "/>
</xs:simpleType>
</xs:union>
</xs:simpleType>