complexType DirectoryDetailRequest
diagram
namespace http://www.ATIS-Draft-03-00-79
children identity locationType
used by
element directoryDetailRequest
source <xs:complexType name="DirectoryDetailRequest">
 
<xs:sequence>
   
<xs:element name="identity" type="Identity"/>
   
<xs:element name="locationType" type="lrms:LocationReference"/>
 
</xs:sequence>
</xs:complexType>

element DirectoryDetailRequest/identity
diagram
type Identity
properties
isRef 0
content simple
facets
minLength 1
maxLength 9
source <xs:element name="identity" type="Identity"/>

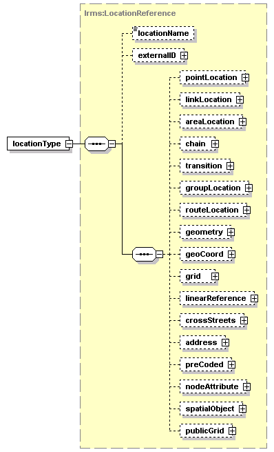
element DirectoryDetailRequest/locationType
diagram
type lrms:LocationReference
properties
isRef 0
content complex
children locationName externalID pointLocation linkLocation areaLocation chain transition groupLocation routeLocation geometry geoCoord grid linearReference crossStreets address preCoded nodeAttribute spatialObject publicGrid
attributes
Name  Type  Use  Default  Fixed  annotation
locationIDlrms:String-index64      
source <xs:element name="locationType" type="lrms:LocationReference"/>


XML Schema documentation generated by
XMLSpy Schema Editor http://www.altova.com/xmlspy