complexType tcip:FcUnloadData
diagram
namespace http://www.TCIP-Adopted-03-00-01
children fileHeader equipment-id equipment-location location-memo boarding-alighting-list transaction-list cash-box-contents health-list health-update-list turnstile-counts
used by
element tcip:fcUnloadData
source <xs:complexType name="FcUnloadData">
 
<xs:sequence>
   
<xs:element name="fileHeader" type="CPTUnloadFileHeader"/>
   
<xs:element name="equipment-id" type="CPT-SerialNumber" minOccurs="0"/>
   
<xs:element name="equipment-location" type="lrms:GeoLocation" minOccurs="0"/>
   
<xs:element name="location-memo" type="CPT-Footnote" minOccurs="0"/>
   
<xs:element name="boarding-alighting-list" minOccurs="0">
     
<xs:complexType>
       
<xs:sequence maxOccurs="100000">
         
<xs:element name="boarding-alighting" type="FCBoardingAlightingRecord"/>
       
</xs:sequence>
     
</xs:complexType>
   
</xs:element>
   
<xs:element name="transaction-list" minOccurs="0">
     
<xs:complexType>
       
<xs:sequence maxOccurs="100000">
         
<xs:element name="transaction" type="FCTransactionRecord"/>
       
</xs:sequence>
     
</xs:complexType>
   
</xs:element>
   
<xs:element name="cash-box-contents" type="FCCashBoxContents" minOccurs="0"/>
   
<xs:element name="health-list" minOccurs="0">
     
<xs:complexType>
       
<xs:sequence maxOccurs="15000">
         
<xs:element name="health" type="FCComponentEventInstance"/>
       
</xs:sequence>
     
</xs:complexType>
   
</xs:element>
   
<xs:element name="health-update-list" minOccurs="0">
     
<xs:complexType>
       
<xs:sequence maxOccurs="15000">
         
<xs:element name="health-update" type="FCComponentEventStatusReport"/>
       
</xs:sequence>
     
</xs:complexType>
   
</xs:element>
   
<xs:element name="turnstile-counts" minOccurs="0">
     
<xs:complexType>
       
<xs:sequence maxOccurs="500">
         
<xs:element name="turnstile-count" type="FCTurnstileCountRecord"/>
       
</xs:sequence>
     
</xs:complexType>
   
</xs:element>
 
</xs:sequence>
</xs:complexType>

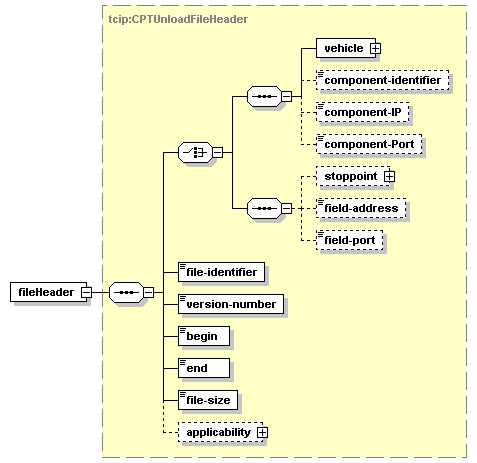
element tcip:FcUnloadData/fileHeader
diagram
type tcip:CPTUnloadFileHeader
properties
isRef 0
content complex
children vehicle component-identifier component-IP component-Port stoppoint field-address field-port file-identifier version-number begin end file-size applicability
source <xs:element name="fileHeader" type="CPTUnloadFileHeader"/>

element tcip:FcUnloadData/equipment-id
diagram
type tcip:CPT-SerialNumber
properties
isRef 0
minOcc 0
maxOcc 1
content simple
facets
minLength 0
maxLength 255
source <xs:element name="equipment-id" type="CPT-SerialNumber" minOccurs="0"/>

element tcip:FcUnloadData/equipment-location
diagram
type lrms:GeoLocation
properties
isRef 0
minOcc 0
maxOcc 1
content complex
children latitude longitude horizontalDatum height
source <xs:element name="equipment-location" type="lrms:GeoLocation" minOccurs="0"/>

element tcip:FcUnloadData/location-memo
diagram
type tcip:CPT-Footnote
properties
isRef 0
minOcc 0
maxOcc 1
content simple
facets
minLength 0
maxLength 255
source <xs:element name="location-memo" type="CPT-Footnote" minOccurs="0"/>

element tcip:FcUnloadData/boarding-alighting-list
diagram
properties
isRef 0
minOcc 0
maxOcc 1
content complex
children boarding-alighting
source <xs:element name="boarding-alighting-list" minOccurs="0">
 
<xs:complexType>
   
<xs:sequence maxOccurs="100000">
     
<xs:element name="boarding-alighting" type="FCBoardingAlightingRecord"/>
   
</xs:sequence>
 
</xs:complexType>
</xs:element>

element tcip:FcUnloadData/boarding-alighting-list/boarding-alighting
diagram
type tcip:FCBoardingAlightingRecord
properties
isRef 0
content complex
children passenger-type date-time location stoppoint boarding-count alighting-count localFCBoardingAlightingRecord
source <xs:element name="boarding-alighting" type="FCBoardingAlightingRecord"/>

element tcip:FcUnloadData/transaction-list
diagram
properties
isRef 0
minOcc 0
maxOcc 1
content complex
children transaction
source <xs:element name="transaction-list" minOccurs="0">
 
<xs:complexType>
   
<xs:sequence maxOccurs="100000">
     
<xs:element name="transaction" type="FCTransactionRecord"/>
   
</xs:sequence>
 
</xs:complexType>
</xs:element>

element tcip:FcUnloadData/transaction-list/transaction
diagram
type tcip:FCTransactionRecord
properties
isRef 0
content complex
children trans-nbr trans-time trans-location trans-stoppoint trans-sc-object trans-fare-record value-stored value-collected value-currency rides-collected rides-sold policy number-riders prior-count post-count trans-type description result ride-records localFCTransactionRecord
source <xs:element name="transaction" type="FCTransactionRecord"/>

element tcip:FcUnloadData/cash-box-contents
diagram
type tcip:FCCashBoxContents
properties
isRef 0
minOcc 0
maxOcc 1
content complex
children last-empty-time time-recorded cashboxID total-cash currency-type pennies nickels dimes quarters fifty-cent-pieces dollar-coins dollar-bills two-dollar-bills five-dollar-bills ten-dollar-bills twenty-dollar-bills fifty-dollar-bills hundred-dollar-bills token-typeA token-typeB token-typeC token-typeD token-typeE transfer-typeA transfer-typeB transfer-typeC transfer-typeD transfer-typeE transfer-typeF transfer-typeG ticket-typeA ticket-typeB ticket-typeC ticket-typeD ticket-typeE tear-off-typeA tear-off-typeB tear-off-typeC tear-off-typeD tear-off-typeE localFCCashBoxContents
source <xs:element name="cash-box-contents" type="FCCashBoxContents" minOccurs="0"/>

element tcip:FcUnloadData/health-list
diagram
properties
isRef 0
minOcc 0
maxOcc 1
content complex
children health
source <xs:element name="health-list" minOccurs="0">
 
<xs:complexType>
   
<xs:sequence maxOccurs="15000">
     
<xs:element name="health" type="FCComponentEventInstance"/>
   
</xs:sequence>
 
</xs:complexType>
</xs:element>

element tcip:FcUnloadData/health-list/health
diagram
type tcip:FCComponentEventInstance
properties
isRef 0
content complex
children id type status-begin status-end list-of-status-types list-of-error-types severity-level component-id subassembly-id serial-number footnote
source <xs:element name="health" type="FCComponentEventInstance"/>

element tcip:FcUnloadData/health-update-list
diagram
properties
isRef 0
minOcc 0
maxOcc 1
content complex
children health-update
source <xs:element name="health-update-list" minOccurs="0">
 
<xs:complexType>
   
<xs:sequence maxOccurs="15000">
     
<xs:element name="health-update" type="FCComponentEventStatusReport"/>
   
</xs:sequence>
 
</xs:complexType>
</xs:element>

element tcip:FcUnloadData/health-update-list/health-update
diagram
type tcip:FCComponentEventStatusReport
properties
isRef 0
content complex
children id list-of-status-types datetime footnote
source <xs:element name="health-update" type="FCComponentEventStatusReport"/>

element tcip:FcUnloadData/turnstile-counts
diagram
properties
isRef 0
minOcc 0
maxOcc 1
content complex
children turnstile-count
source <xs:element name="turnstile-counts" minOccurs="0">
 
<xs:complexType>
   
<xs:sequence maxOccurs="500">
     
<xs:element name="turnstile-count" type="FCTurnstileCountRecord"/>
   
</xs:sequence>
 
</xs:complexType>
</xs:element>

element tcip:FcUnloadData/turnstile-counts/turnstile-count
diagram
type tcip:FCTurnstileCountRecord
properties
isRef 0
content complex
children stoppoint turnstile-id description begin-time end-time begin-entry-count end-entry-count begin-exit-count end-exit-count localFCTurnstileCountRecord
source <xs:element name="turnstile-count" type="FCTurnstileCountRecord"/>


XML Schema documentation generated by
XMLSpy Schema Editor http://www.altova.com/xmlspy