complexType tcip:TspEventLogUnload
diagram
namespace http://www.TCIP-Adopted-03-00-01
children fileHeader event-log
used by
element tcip:tspEventLogUnload
source <xs:complexType name="TspEventLogUnload">
 
<xs:sequence>
   
<xs:element name="fileHeader" type="CPTUnloadFileHeader"/>
   
<xs:element name="event-log">
     
<xs:complexType>
       
<xs:sequence maxOccurs="100000">
         
<xs:element name="event-log-item" type="TSPEventLogEntry"/>
       
</xs:sequence>
     
</xs:complexType>
   
</xs:element>
 
</xs:sequence>
</xs:complexType>

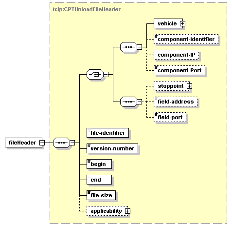
element tcip:TspEventLogUnload/fileHeader
diagram
type tcip:CPTUnloadFileHeader
properties
isRef 0
content complex
children vehicle component-identifier component-IP component-Port stoppoint field-address field-port file-identifier version-number begin end file-size applicability
source <xs:element name="fileHeader" type="CPTUnloadFileHeader"/>

element tcip:TspEventLogUnload/event-log
diagram
properties
isRef 0
content complex
children event-log-item
source <xs:element name="event-log">
 
<xs:complexType>
   
<xs:sequence maxOccurs="100000">
     
<xs:element name="event-log-item" type="TSPEventLogEntry"/>
   
</xs:sequence>
 
</xs:complexType>
</xs:element>

element tcip:TspEventLogUnload/event-log/event-log-item
diagram
type tcip:TSPEventLogEntry
properties
isRef 0
content complex
children event-type event-time intersection requestID request-time disposition disposition-time granted grant-duration grant-records vin vehicleClassType serviceStrategyNumber timeOfServiceDesired timeOfEstimatedDeparture preemption-vehicle actual-wait-time strategyEmployed
source <xs:element name="event-log-item" type="TSPEventLogEntry"/>


XML Schema documentation generated by
XMLSpy Schema Editor http://www.altova.com/xmlspy