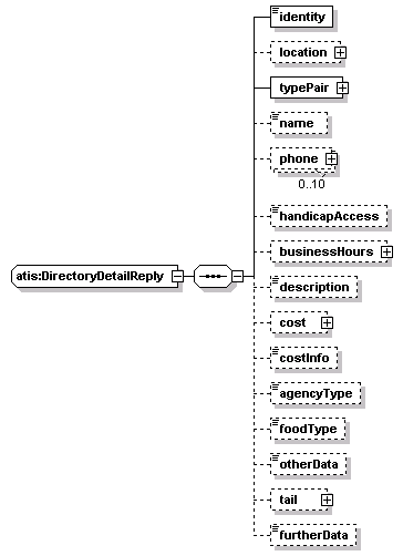
complexType atis:DirectoryDetailReply
diagram
namespace http://www.ATIS-Draft-03-00-79
children identity location typePair name phone handicapAccess businessHours description cost costInfo agencyType foodType otherData tail furtherData
used by
elements atis:directoryDetailReply atis:DirectoryExtendedInformationEntry/information
source <xs:complexType name="DirectoryDetailReply">
 
<xs:sequence>
   
<xs:element name="identity" type="Identity"/>
   
<xs:element name="location" type="lrms:LocationReference" minOccurs="0"/>
   
<xs:element name="typePair" type="DirectoryTypePair"/>
   
<xs:element name="name" type="Name" minOccurs="0"/>
   
<xs:element name="phone" type="PhoneInformation" minOccurs="0" maxOccurs="10"/>
   
<xs:element name="handicapAccess" type="ADA-Access" minOccurs="0"/>
   
<xs:element name="businessHours" type="TimePair" minOccurs="0"/>
   
<xs:element name="description" type="Description" minOccurs="0"/>
   
<xs:element name="cost" type="Cost" minOccurs="0"/>
   
<xs:element name="costInfo" type="Freetext" minOccurs="0"/>
   
<xs:element name="agencyType" type="GovernmentSubType" minOccurs="0"/>
   
<xs:element name="foodType" type="RestaurantSubType" minOccurs="0"/>
   
<xs:element name="otherData" type="ExtendedInfo" minOccurs="0"/>
   
<xs:element name="tail" type="Tail" minOccurs="0"/>
   
<xs:element name="furtherData" type="URL-Link" minOccurs="0"/>
 
</xs:sequence>
</xs:complexType>

element atis:DirectoryDetailReply/identity
diagram
type atis:Identity
properties
isRef 0
content simple
facets
minLength 1
maxLength 9
source <xs:element name="identity" type="Identity"/>

element atis:DirectoryDetailReply/location
diagram
type lrms:LocationReference
properties
isRef 0
minOcc 0
maxOcc 1
content complex
children locationName externalID pointLocation linkLocation areaLocation chain transition groupLocation routeLocation geometry geoCoord grid linearReference crossStreets address preCoded nodeAttribute spatialObject publicGrid
attributes
Name  Type  Use  Default  Fixed  annotation
locationIDlrms:String-index64      
source <xs:element name="location" type="lrms:LocationReference" minOccurs="0"/>

element atis:DirectoryDetailReply/typePair
diagram
type atis:DirectoryTypePair
properties
isRef 0
content complex
children directoryEntry-Type directoryEntry-SubType
source <xs:element name="typePair" type="DirectoryTypePair"/>

element atis:DirectoryDetailReply/name
diagram
type atis:Name
properties
isRef 0
minOcc 0
maxOcc 1
content simple
facets
minLength 1
maxLength 30
source <xs:element name="name" type="Name" minOccurs="0"/>

element atis:DirectoryDetailReply/phone
diagram
type atis:PhoneInformation
properties
isRef 0
minOcc 0
maxOcc 10
content complex
children use internationalAccessCode number extension
source <xs:element name="phone" type="PhoneInformation" minOccurs="0" maxOccurs="10"/>

element atis:DirectoryDetailReply/handicapAccess
diagram
type atis:ADA-Access
properties
isRef 0
minOcc 0
maxOcc 1
content simple
source <xs:element name="handicapAccess" type="ADA-Access" minOccurs="0"/>

element atis:DirectoryDetailReply/businessHours
diagram
type atis:TimePair
properties
isRef 0
minOcc 0
maxOcc 1
content complex
children start end
source <xs:element name="businessHours" type="TimePair" minOccurs="0"/>

element atis:DirectoryDetailReply/description
diagram
type atis:Description
properties
isRef 0
minOcc 0
maxOcc 1
content simple
facets
minLength 1
maxLength 200
source <xs:element name="description" type="Description" minOccurs="0"/>

element atis:DirectoryDetailReply/cost
diagram
type atis:Cost
properties
isRef 0
minOcc 0
maxOcc 1
content complex
children value currencyUnit
source <xs:element name="cost" type="Cost" minOccurs="0"/>

element atis:DirectoryDetailReply/costInfo
diagram
type atis:Freetext
properties
isRef 0
minOcc 0
maxOcc 1
content simple
facets
minLength 1
maxLength 500
source <xs:element name="costInfo" type="Freetext" minOccurs="0"/>

element atis:DirectoryDetailReply/agencyType
diagram
type atis:GovernmentSubType
properties
isRef 0
minOcc 0
maxOcc 1
content simple
source <xs:element name="agencyType" type="GovernmentSubType" minOccurs="0"/>

element atis:DirectoryDetailReply/foodType
diagram
type atis:RestaurantSubType
properties
isRef 0
minOcc 0
maxOcc 1
content simple
source <xs:element name="foodType" type="RestaurantSubType" minOccurs="0"/>

element atis:DirectoryDetailReply/otherData
diagram
type atis:ExtendedInfo
properties
isRef 0
minOcc 0
maxOcc 1
content complex
facets
minLength 2
maxLength 2666667
attributes
Name  Type  Use  Default  Fixed  annotation
EncodingTypederived by: xs:NMTOKENrequired      
source <xs:element name="otherData" type="ExtendedInfo" minOccurs="0"/>

element atis:DirectoryDetailReply/tail
diagram
type atis:Tail
properties
isRef 0
minOcc 0
maxOcc 1
content complex
children entry
source <xs:element name="tail" type="Tail" minOccurs="0"/>

element atis:DirectoryDetailReply/furtherData
diagram
type atis:URL-Link
properties
isRef 0
minOcc 0
maxOcc 1
content simple
facets
minLength 1
maxLength 255
source <xs:element name="furtherData" type="URL-Link" minOccurs="0"/>


XML Schema documentation generated by
XMLSpy Schema Editor http://www.altova.com/xmlspy