complexType tcip:CcPTVPerformanceData
diagram
namespace http://www.TCIP-Adopted-03-00-01
children fileHeader begin-odometer end-odometer operators engine-cycles vehicle-parameters work-history conn-prot-reqs wheelchair-reqs service-events localCcPTVPerformanceData
used by
element tcip:ccPTVPerformanceData
source <xs:complexType name="CcPTVPerformanceData">
 
<xs:sequence>
   
<xs:element name="fileHeader" type="CPTUnloadFileHeader"/>
   
<xs:element name="begin-odometer" type="CPT-GenericCounter" minOccurs="0"/>
   
<xs:element name="end-odometer" type="CPT-GenericCounter" minOccurs="0"/>
   
<xs:element name="operators" minOccurs="0">
     
<xs:complexType>
       
<xs:sequence maxOccurs="100">
         
<xs:element name="operator" type="CCSignOnOff"/>
       
</xs:sequence>
     
</xs:complexType>
   
</xs:element>
   
<xs:element name="engine-cycles" minOccurs="0">
     
<xs:complexType>
       
<xs:sequence maxOccurs="100">
         
<xs:element name="engine-cycle" type="CCEngineStartStop"/>
       
</xs:sequence>
     
</xs:complexType>
   
</xs:element>
   
<xs:element name="vehicle-parameters" minOccurs="0">
     
<xs:complexType>
       
<xs:sequence maxOccurs="100000">
         
<xs:element name="vehicle-parameter" type="OBParameterDumpEntry"/>
       
</xs:sequence>
     
</xs:complexType>
   
</xs:element>
   
<xs:element name="work-history" minOccurs="0">
     
<xs:complexType>
       
<xs:sequence maxOccurs="100000">
         
<xs:element name="work-history-item" type="CCBlockWorkRecord"/>
       
</xs:sequence>
     
</xs:complexType>
   
</xs:element>
   
<xs:element name="conn-prot-reqs" minOccurs="0">
     
<xs:complexType>
       
<xs:sequence maxOccurs="1000">
         
<xs:element name="conn-prot-req" type="CCConnProtLogEntry"/>
       
</xs:sequence>
     
</xs:complexType>
   
</xs:element>
   
<xs:element name="wheelchair-reqs" minOccurs="0">
     
<xs:complexType>
       
<xs:sequence maxOccurs="1000">
         
<xs:element name="wheelchair-req" type="CCWheelchairLogEntry"/>
       
</xs:sequence>
     
</xs:complexType>
   
</xs:element>
   
<xs:element name="service-events" minOccurs="0">
     
<xs:complexType>
       
<xs:sequence maxOccurs="100">
         
<xs:element name="service-event" type="CCEventRecord"/>
       
</xs:sequence>
     
</xs:complexType>
   
</xs:element>
   
<xs:element name="localCcPTVPerformanceData" type="local:CcPTVPerformanceData" minOccurs="0"/>
 
</xs:sequence>
</xs:complexType>

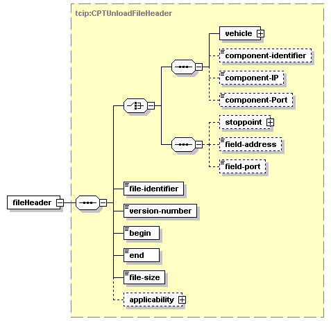
element tcip:CcPTVPerformanceData/fileHeader
diagram
type tcip:CPTUnloadFileHeader
properties
isRef 0
content complex
children vehicle component-identifier component-IP component-Port stoppoint field-address field-port file-identifier version-number begin end file-size applicability
source <xs:element name="fileHeader" type="CPTUnloadFileHeader"/>

element tcip:CcPTVPerformanceData/begin-odometer
diagram
type tcip:CPT-GenericCounter
properties
isRef 0
minOcc 0
maxOcc 1
content simple
source <xs:element name="begin-odometer" type="CPT-GenericCounter" minOccurs="0"/>

element tcip:CcPTVPerformanceData/end-odometer
diagram
type tcip:CPT-GenericCounter
properties
isRef 0
minOcc 0
maxOcc 1
content simple
source <xs:element name="end-odometer" type="CPT-GenericCounter" minOccurs="0"/>

element tcip:CcPTVPerformanceData/operators
diagram
properties
isRef 0
minOcc 0
maxOcc 1
content complex
children operator
source <xs:element name="operators" minOccurs="0">
 
<xs:complexType>
   
<xs:sequence maxOccurs="100">
     
<xs:element name="operator" type="CCSignOnOff"/>
   
</xs:sequence>
 
</xs:complexType>
</xs:element>

element tcip:CcPTVPerformanceData/operators/operator
diagram
type tcip:CCSignOnOff
properties
isRef 0
content complex
children operator sign-on time run localCCSignOnOff
source <xs:element name="operator" type="CCSignOnOff"/>

element tcip:CcPTVPerformanceData/engine-cycles
diagram
properties
isRef 0
minOcc 0
maxOcc 1
content complex
children engine-cycle
source <xs:element name="engine-cycles" minOccurs="0">
 
<xs:complexType>
   
<xs:sequence maxOccurs="100">
     
<xs:element name="engine-cycle" type="CCEngineStartStop"/>
   
</xs:sequence>
 
</xs:complexType>
</xs:element>

element tcip:CcPTVPerformanceData/engine-cycles/engine-cycle
diagram
type tcip:CCEngineStartStop
properties
isRef 0
content complex
children start time
source <xs:element name="engine-cycle" type="CCEngineStartStop"/>

element tcip:CcPTVPerformanceData/vehicle-parameters
diagram
properties
isRef 0
minOcc 0
maxOcc 1
content complex
children vehicle-parameter
source <xs:element name="vehicle-parameters" minOccurs="0">
 
<xs:complexType>
   
<xs:sequence maxOccurs="100000">
     
<xs:element name="vehicle-parameter" type="OBParameterDumpEntry"/>
   
</xs:sequence>
 
</xs:complexType>
</xs:element>

element tcip:CcPTVPerformanceData/vehicle-parameters/vehicle-parameter
diagram
type tcip:OBParameterDumpEntry
properties
isRef 0
content complex
children recorded-Time parameter-id parameter-value localOBParameterDumpEntry
source <xs:element name="vehicle-parameter" type="OBParameterDumpEntry"/>

element tcip:CcPTVPerformanceData/work-history
diagram
properties
isRef 0
minOcc 0
maxOcc 1
content complex
children work-history-item
source <xs:element name="work-history" minOccurs="0">
 
<xs:complexType>
   
<xs:sequence maxOccurs="100000">
     
<xs:element name="work-history-item" type="CCBlockWorkRecord"/>
   
</xs:sequence>
 
</xs:complexType>
</xs:element>

element tcip:CcPTVPerformanceData/work-history/work-history-item
diagram
type tcip:CCBlockWorkRecord
properties
isRef 0
content complex
children block begin-time end-time timepoints stoppoints deviations passenger-miles localCCBlockWorkRecord
source <xs:element name="work-history-item" type="CCBlockWorkRecord"/>

element tcip:CcPTVPerformanceData/conn-prot-reqs
diagram
properties
isRef 0
minOcc 0
maxOcc 1
content complex
children conn-prot-req
source <xs:element name="conn-prot-reqs" minOccurs="0">
 
<xs:complexType>
   
<xs:sequence maxOccurs="1000">
     
<xs:element name="conn-prot-req" type="CCConnProtLogEntry"/>
   
</xs:sequence>
 
</xs:complexType>
</xs:element>

element tcip:CcPTVPerformanceData/conn-prot-reqs/conn-prot-req
diagram
type tcip:CCConnProtLogEntry
properties
isRef 0
content complex
children logged-by-ptv logged-by-appl requester-id requester-time requester-vehicle requester-route requester-route-direction to-route-direction to-stoppoint requester-eta-at-stoppoint requester-wheelchair central-id wait-until pickup-PTV dispositions
source <xs:element name="conn-prot-req" type="CCConnProtLogEntry"/>

element tcip:CcPTVPerformanceData/wheelchair-reqs
diagram
properties
isRef 0
minOcc 0
maxOcc 1
content complex
children wheelchair-req
source <xs:element name="wheelchair-reqs" minOccurs="0">
 
<xs:complexType>
   
<xs:sequence maxOccurs="1000">
     
<xs:element name="wheelchair-req" type="CCWheelchairLogEntry"/>
   
</xs:sequence>
 
</xs:complexType>
</xs:element>

element tcip:CcPTVPerformanceData/wheelchair-reqs/wheelchair-req
diagram
type tcip:CCWheelchairLogEntry
properties
isRef 0
content complex
children logged-by-PTV logged-by-appl requester-id requester-time requester-vehicle requester-route requester-route-direction to-route-direction to-stoppoint requester-eta-at-stoppoint central-id wait-until pickup-PTV dispositions
source <xs:element name="wheelchair-req" type="CCWheelchairLogEntry"/>

element tcip:CcPTVPerformanceData/service-events
diagram
properties
isRef 0
minOcc 0
maxOcc 1
content complex
children service-event
source <xs:element name="service-events" minOccurs="0">
 
<xs:complexType>
   
<xs:sequence maxOccurs="100">
     
<xs:element name="service-event" type="CCEventRecord"/>
   
</xs:sequence>
 
</xs:complexType>
</xs:element>

element tcip:CcPTVPerformanceData/service-events/service-event
diagram
type tcip:CCEventRecord
properties
isRef 0
content complex
children location event-type time reporting-PTV reporting-operator stoppoint associated-incident text localCCEventRecord
source <xs:element name="service-event" type="CCEventRecord"/>

element tcip:CcPTVPerformanceData/localCcPTVPerformanceData
diagram
type CcPTVPerformanceData
properties
isRef 0
minOcc 0
maxOcc 1
content complex
children yourName
source <xs:element name="localCcPTVPerformanceData" type="local:CcPTVPerformanceData" minOccurs="0"/>


XML Schema documentation generated by
XMLSpy Schema Editor http://www.altova.com/xmlspy