complexType tcip:CptCurrentVersionNotice
diagram
namespace http://www.TCIP-Adopted-03-00-01
children current-files files-to-delete
used by
element tcip:cptCurrentVersionNotice
source <xs:complexType name="CptCurrentVersionNotice">
 
<xs:sequence>
   
<xs:element name="current-files">
     
<xs:complexType>
       
<xs:sequence maxOccurs="100">
         
<xs:element name="current-file" type="CPTLoadFileHeader"/>
       
</xs:sequence>
     
</xs:complexType>
   
</xs:element>
   
<xs:element name="files-to-delete">
     
<xs:complexType>
       
<xs:sequence maxOccurs="100">
         
<xs:element name="files-to-delete-item" type="CPTLoadFileHeader"/>
       
</xs:sequence>
     
</xs:complexType>
   
</xs:element>
 
</xs:sequence>
</xs:complexType>

element tcip:CptCurrentVersionNotice/current-files
diagram
properties
isRef 0
content complex
children current-file
source <xs:element name="current-files">
 
<xs:complexType>
   
<xs:sequence maxOccurs="100">
     
<xs:element name="current-file" type="CPTLoadFileHeader"/>
   
</xs:sequence>
 
</xs:complexType>
</xs:element>

element tcip:CptCurrentVersionNotice/current-files/current-file
diagram
type tcip:CPTLoadFileHeader
properties
isRef 0
content complex
children vehicle component-identifier component-IP component-port stoppoint field-address field-port file-identifier version-number sched-version effective-datetime updates-since updated-datetime file-size applicability
source <xs:element name="current-file" type="CPTLoadFileHeader"/>

element tcip:CptCurrentVersionNotice/files-to-delete
diagram
properties
isRef 0
content complex
children files-to-delete-item
source <xs:element name="files-to-delete">
 
<xs:complexType>
   
<xs:sequence maxOccurs="100">
     
<xs:element name="files-to-delete-item" type="CPTLoadFileHeader"/>
   
</xs:sequence>
 
</xs:complexType>
</xs:element>

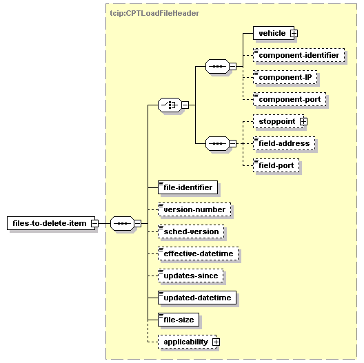
element tcip:CptCurrentVersionNotice/files-to-delete/files-to-delete-item
diagram
type tcip:CPTLoadFileHeader
properties
isRef 0
content complex
children vehicle component-identifier component-IP component-port stoppoint field-address field-port file-identifier version-number sched-version effective-datetime updates-since updated-datetime file-size applicability
source <xs:element name="files-to-delete-item" type="CPTLoadFileHeader"/>


XML Schema documentation generated by
XMLSpy Schema Editor http://www.altova.com/xmlspy